El resumen de la conferencia adaptTo() 2025
La conferencia adaptTo() es la principal conferencia de desarrolladores de AEM en Europa y es una de las pocas conferencias importantes a las que debería asistir cada año cualquier persona que sea tecnóloga en el espacio de Adobe Experience Cloud. Los mejores profesionales de AEM, así como un gran número de líderes técnicos de Adobe, hablan en la conferencia cada año, muchas veces previsualizando e introduciendo tecnología que querrá utilizar el próximo año.
Si es un profesional de AEM y no pudo asistir a la conferencia adaptTo() de este año, ¡aquí hay un resumen de lo que se perdió!
Empezando: ¡el primer paseo anual en bicicleta previo a la conferencia adaptTo()!
El primer paseo anual en bicicleta previo a la conferencia adaptTo() tuvo lugar en Berlín el día antes de las primeras sesiones, el 28 de septiembre de 2025. Los asistentes recorrieron los lugares de interés de Berlín y terminaron en la Kulturbrauerei, sede de la conferencia adaptTo(). Además del aire fresco y el paisaje otoñal, tuvimos la oportunidad de tener excelentes conversaciones con los asistentes sobre lo que más esperaban de la conferencia que se avecinaba, ¡incluidas algunas palabras del maestro de ceremonias de la conferencia, Roman Müller!
           
          
adaptTo() Aspectos destacados de la conferencia
El panorama de AEM y Edge Delivery es tan amplio, con tantas facetas de una implementación "promedio", que una conferencia técnica como esta invariablemente tendrá sesiones que son profundamente aplicables a algunas personas más que a otras. Como tal, con las clases de proyectos que hemos estado abordando, las siguientes fueron las sesiones que encontré más interesantes:
Sobre la ejecución de 1000 aplicaciones en AEMaaCS
Jörg Hoh y Pramod Hirole abrieron la conferencia con una GRAN sesión sobre la fiabilidad del sitio AEM, probablemente del SRE de AEM con más experiencia del mundo. Jörg es un SRE con el equipo de AEM Cloud Service y, actualmente, AEMaaCS tiene CINCUENTA MIL instancias en ejecución y más de 1000 aplicaciones de clientes distintas.
Con una nueva versión de AEM cada semana, nuevas funciones cada mes y la ridícula flexibilidad de AEM creando constantemente lo que Jörg denominó apropiadamente como Interesting applications 😊
Y con lo que fue la primera de muchas citas perspicaces de la conferencia:
"Desafortunadamente, no todas las buenas prácticas están documentadas de manera útil".
Como alguien que ha pasado los últimos 15 años leyendo la documentación de AEM, puedo dar fe de ello.
Algunas otras notas interesantes:
- El comportamiento confiable depende de la ausencia de descamación y el comportamiento confiable. Una aplicación con un tiempo de inicio corto = bueno para la elasticidad. Y una aplicación de este tipo tiene que funcionar de forma fiable incluso con una caché vacía
- Otra gran cita: "Un 429 rápido es mejor que un 503 lento"
- Mover muchas tareas del tiempo de ejecución al tiempo de compilación hace que el inicio sea más rápido
- No TODO el tráfico necesita enrutarse a AEM, enrutar parte del tráfico front-end de Fastly a un agente, etc
Desafíos al operar 1000+ aplicaciones AEM diferentes
La brújula de redireccionamientos AEM – Masoud & Martin
Esta fue otra gran charla para resumir todas las muchas formas en que se pueden realizar redireccionamientos en AEM. Es como si tomaran mi charla de resumen que hice sobre las redirecciones de AEM mientras andaba en bicicleta de montaña e hicieran una charla realmente útil al respecto. :)
Cita de extracción:
Muchos de nosotros heredamos el "CSV de la perdición"
(Tuve que definir qué era un "CSV de Doom" para el nuevo desarrollador a mi lado, pero todos hemos estado allí: un CSV de 100k líneas con redirecciones aleatorias para manejar).
- Tanto "impulsado por el sistema" como "impulsado por el negocio" redirige las razones de ser, y ambos deben manejarse de manera adecuada
- Es difícil creer que después de 10 años, las URL personalizadas todavía no sean multiinquilino y este problema no se haya resuelto OOTB
- Una gran explicación de la nueva funcionalidad de redireccionamientos sin canalización
- Una advertencia para PROGRAMAR AUDITORÍAS DE REDIRECCIONAMIENTO REGULARES, con énfasis en corregir / eliminar entradas obsoletas
La brújula de redireccionamiento: Administración de redireccionamientos en proyectos de AEM
Edge Workers en Adobe Managed CDN – Quentin & Marius
Quentin Veccio y Marius Petria dieron una GRAN charla sobre Edge Workers (o Edge Functions) AEM & Edge Delivery, y esto se coló como una de las charlas más potencialmente transformadoras del día, en términos de lo que todos deberíamos saber cómo usar y aprovechar en el nuevo año.
           
          
Nota: Escribiré más sobre esto pronto.
Sin embargo, como nota, Edge Compute terminará como una SKU independiente en AEM, aunque Edge Authentication se incluirá en el producto base.
Funciones perimetrales y autenticación OIDC en Adobe Managed CDN
AEM listo para rastrear: adaptación de contenido para la eficiencia de LLM y la búsqueda de IA – Sinem & Flavio
La optimización de LLM / optimización de motores generativos (GEO) es un tema que todos tendremos que tomar mucho más en serio el próximo año.
La nota en la presentación: "la gente ya no va tanto a los sitios web", pero la intención y "con qué frecuencia se menciona su marca" es un gran problema.
LLM Optimizer es una nueva herramienta de Adobe para mejorar específicamente la visibilidad de la marca LLM, y pasó del concepto a GA en solo unos meses el año pasado. Es algo tan nuevo, que ni siquiera se conceptualizó completamente en Adobe Summit este año, es tan nuevo, pero ya está en producción.
- 
            Un ejemplo: en Adobe.com, Adobe experimentó una caída del 34% en el CTR si hay una descripción general de IA en la Búsqueda de Google. 
- 
            En aproximadamente 2 semanas, Elmo será GA, y ya tienen más de 50 clientes 
- 
            En Adobe.com: - Adobe obtuvo un aumento del 200% en la visibilidad de LLM
- Aumento del 41% en el tráfico de LLM
 
· AEM listo para rastrear: Adaptación de contenido para la eficiencia de LLM y la búsqueda de IA
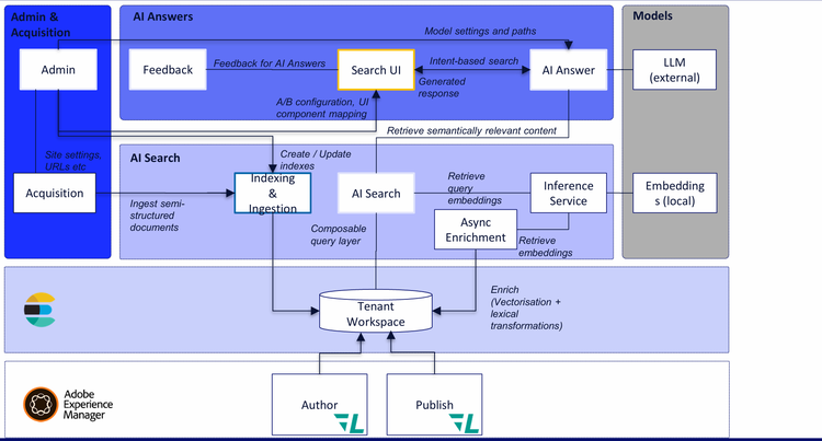
Incorporación de inteligencia sobre el contenido en AEM con Content AI
           
          
Nitin y Fabrizio hablaron sobre las nuevas capacidades de IA de contenido en AEM, que es una infraestructura y un equipo completamente nuevos que se aprovisionan como parte del servicio AEM as a Cloud.
Con tecnología de Elasticsearch, se trata de una nueva búsqueda habilitada para RAG para AEM que hace varias cosas:
- 
            ¿El RAG utiliza los índices de los datos que están en el JCR? 
- 
            Podría extraer contenido semiestructurado de fuera del JCR 
- 
            Eventualmente (pero no en este momento) puede extraer datos del índice EDS e indexar esto también 
- 
            Esto funciona tanto en los niveles de autor como de publicación. 
- 
            Las soluciones de IA de contenido actualmente son: - Centro de contenido
- Optimizador de sitios
- Optimizador de LLM (Elmo)
- Generar variaciones
 
Incorporación de inteligencia sobre el contenido en AEM con Content AI
Finalmente reemplazando la consola Groovy: la herramienta ACM
Todos hemos estado usando la consola Groovy desde justo después de la caída de Napoleón II, y como ha crecido mucho tiempo, ya es hora de que algunos desarrolladores inteligentes creen algo increíble para reemplazarla. Krystian y Tomasz presentaron la herramienta ACM, una herramienta avanzada de secuencias de comandos instalable con un solo paquete que funciona en AEM 6.5 (todos los Service Packs, incluido 6.5.0), AEM 6.5 LTS y AEM as a Cloud Service. Tiene un MONTÓN de características sorprendentes.
           
          
- 
            Salida en vivo, compilación en vivo, ejecución similar a vscode 
- 
            Los trabajos sobreviven a las actualizaciones 
- 
            Evita múltiples ejecuciones simultáneas 
- 
            Persiste el historial 
- 
            Casos de uso como: - Automatice las actualizaciones de contenido de forma masiva
- Actualizaciones de permisos
- Migración de contenido (mover contenido a fragmentos de contenido
- Generación de informes
- Importación de datos
 
· Repo: https://github.com/wttech/acm
Flujos de trabajo de contenido de doble ritmo de AEM/Edge Delivery – Arko & Divanshu
Los campeones de Adobe AEM, Arko & Divanshu, dieron una gran charla sobre flujos de trabajo de contenido de doble ritmo, con proyectos híbridos que utilizan AEM as a Cloud Service (AEM "clásico") y servicios de entrega perimetral.
           
          
Es algo de lo que probablemente no se pueda hablar lo suficiente: que el hecho de que Adobe actualmente esté licenciando ambas poderosas tecnologías una al lado de la otra significa que tiene la oportunidad de no apostar por una de ellas, si ambas tecnologías tienen sentido emplearlas.
Dominar la actualización 6.5 LTS
Un tema importante en adaptTo() del año pasado fue el anuncio oficial de la ejecución de AEM en JDK 17 y el inminente lanzamiento de lo que más tarde se conocería como AEM 6.5 LTS. Ahora que 6.5 LTS ha estado disponible durante algún tiempo, Mohit de Adobe brindó un excelente resumen de la experiencia del mundo real con las actualizaciones de AEM 6.5 LTS, las consideraciones que se deben tener al actualizar y los aprendizajes sobre cómo diseñar su proyecto de actualización de 6.5 LTS.
           
          
Algunas notas de su charla:
- 
            Como se señaló anteriormente, 6.5 LTS ahora se ejecuta en JDK 17 y JDK 21. Sin embargo, una nota de las preguntas y respuestas: no hay planes inminentes para que funcione en Java 25. 
- 
            Se acaba de lanzar el primer Service Pack para 6.5 LTS 
- 
            Se eliminaron el manillar y la guayaba, entre otras cosas 
- 
            ¿Por qué una actualización de 6.5 LTS? - Tiene la última JVM
- Tendrá soporte a largo plazo (es decir, no, Adobe no va a decirle que necesita pasar a la nube, esto será compatible durante bastante tiempo.
- Dado que el nuevo Tomcat y JBoss admite nuevas API, significa que ahora puede colocar AEM dentro de Tomcat o JBoss
 
Dominio de la actualización de AEM 6.5 LTS - adaptTo() 2025
Migraciones de AEMaaCS con tecnología de IA
Dinesh dio una demostración de una fascinante aplicación de LLMs e IA para resolver cosas que realmente nos gustaría que una IA tratara: la monotonía sin sentido de una refactorización y migración de AEMaaCS.
Hizo una demostración de un nuevo servicio que está en proceso en este momento, que es un servicio impulsado por IA para ayudar a las migraciones de AEM Cloud Service.
           
          
La idea es un servicio en el que se carga el proyecto de Git de la base de código local de AEM como un ZIP en la interfaz de usuario de Cloud Acceleration Manager, y un conjunto de herramientas de IA lo hacen más fluido.
El servicio tiene algunos componentes para reestructurar los proyectos de AEM para cumplir con los requisitos de AEM as a Cloud Service, separar el código y el contenido y, a continuación, poder generar artefactos para su implementación. Una rutina de transformador de código tiene heurística para detectar código incompatible y aplicar transformadores impulsados por IA para generar código Java compatible para la nube.
Haría cosas como:
- Identificación de construcciones incompatibles
- Sustitución de detectores de eventos por controladores de eventos y programadores de conversión en trabajos de Sling
- Reemplace el código de replicación con las API de distribución de Sling para alinearlo con los estándares AEMaacS
- API de recursos incompatibles con el código de utilidad AEM-Upload
· Las próximas características incluirán:
- Convertidor de despachador
- Convertidor de índices
- Migrador de flujo de trabajo
QUE NO CUNDA EL PÁNICO: una introducción a cómo ser un ingeniero de confiabilidad del sitio de AEM
Esta fue una de mis charlas favoritas de todo el evento: una serie de excelentes ejemplos sobre cómo abordar los problemas del sitio web como un ingeniero de confiabilidad del sitio (SRE) tranquilo, sereno y organizado. Pondré algunas de mis notas aquí, pero probablemente las reemplazaré con la charla real una vez que salga el video: esta fue una charla magistral de Dominik y Grant.
Profundiza en el nuevo servicio en la nube de Adobe Commerce – Irmi & Asli
Esta fue una charla que me hubiera encantado ver en Adobe Summit cuando Adobe estaba implementando por primera vez Adobe Commerce Cloud Service, con más notas, diagramas y demostraciones que muestran cómo encaja en la mezcla. Vivo para diagramas como este.
Además, sin embargo, como papá bailarín, tuve que apreciar enormemente a Irmi luciendo positivamente zapatos de tacón rosa intenso y tarjetas de referencia de brillo rosa, fue completamente épico.
           
          
- Demostraron un bloque de recomendación de productos, un bloque de Sensei y otros usos de Commerce Cloud Service, con bloques creados en la creación de documentos (DA).
- Demostré nuevamente cuánto necesitamos tener experiencia con los nuevos drop-ins y repetitivos de Commerce
- Ya no tienes acceso directo a Commerce Cloud Service, no más desarrollo PHP
- Las solicitudes ya no van directamente al comercio, sino que pasan por una malla API, a través de Adobe Developer Consolei
- También integraron Workfront en AEM Sidekick, que es algo que siempre quise hacer, ¡y olvidé preguntarle cómo lo hicieron!
- Señalaron que las cosas se vuelven más complejas cuando quieres colorear fuera de las líneas
Adobe Commerce as a Cloud Service: una inmersión profunda en el futuro del comercio
Confianza y gobernanza de AEM Assets: Radu de Adobe
Radu dio una charla demasiado bajo el radar sobre algunas nuevas funciones bastante importantes (pero menos "llamativas") de AEM Assets.
Estas dos características experimentales:
- Análisis de malware nativo: protección de la canalización de ingesta de activos
- Autenticidad y procedencia: trazabilidad del contenido a través de marcas de agua invisibles. Por supuesto, tuve que buscar una gran palabra aquí: "procedencia", que es el origen y la historia de algo, un registro de algo que prueba de dónde vino y cómo llegó a ser, y por lo tanto su autenticidad.
           
          
Fideicomiso de activos y gobernanza: uno debe poder validar constantemente:
- Que los activos estén libres de malware y estén libres de manipulación, y usted sabe quién puede acceder a ellos y modificarlos
- Que los activos son auténticos, tienen un origen comprobado y tienen marcas de agua y metadatos, y no se han cambiado desde su creación
Nuevo: Etapa de preprocesamiento de recursos
El preprocesamiento de recursos se puede habilitar o deshabilitar, y se puede volver a intentar
Análisis de malware en Assets
- Integraciones personalizadas con Sling Commons Clam, Apache Sling Clam y ClamA
- En CS, no hay una forma real de tener almacenamiento local donde podamos hacer escaneo de malware
- Pero ahora existe este marco de preprocesamiento, puede ejecutar activos cargados en una carpeta de cuarentena
- La carpeta de cuarentena tiene ACL, todo lo que puede hacer en la carpeta es eliminar o poner en cuarentena o descargar en un contenedor
Marca de agua invisible
¿Cómo vas a saber cuándo algo ha sido creado por IA, creado por Photoshop, modificado, etc.? ¿Cómo lo almacenas de manera persistente e invisible, de modo que incluso después de que se haya vuelto a compartir en Facebook, sepas de dónde vino ese JPEG?
- 
            La autenticidad del contenido debe garantizarse para cada activo 
- 
            Debe proporcionar información para: - Quién lo creó
- Cuándo se creó y cómo se creó (IA, editor, etc.)
- Qué ediciones se han realizado
 
- 
            El manifiesto de autenticidad del contenido está encriptado 
- 
            La red generativa adverserial (GAN) se utiliza para la validación, puede lanzarle un activo sin importar el tamaño 
Bertrand – Historia ilustrada de Sling
Esta charla fue un CLÁSICO INSTANTÁNEO absoluto y no intentaré resumirlo por ahora hasta que salga la charla real.
Señaló cómo Sling ha estado "pasado de moda" durante algún tiempo, pero que "Fuera de moda" es un estado estable. :)
Continuó dando una fabulosa historia de Sling y puntuó cada sección principal con una canción en su kazoo diseñado por él mismo.
           
          
El podcast de resumen adaptTo()
Al igual que el resumen de adaptTo() 2024 del año pasado, hemos grabado un podcast de resumen de adaptTo() de 2025 que se publicará en breve. Vuelva pronto, ya que sé que muchos de ustedes prefieren el formato de podcast a una larga publicación de blog.
¡Espero verlos a todos en adaptTo() 2026!
Sobre el autor
¿Te gusta lo que escuchaste? ¿Tiene preguntas sobre lo que es adecuado para usted? ¡Nos encantaría hablar! Contáctenos
