Podsumowanie konferencji adaptTo() 2025
Konferencja adaptTo() jest najważniejszą konferencją dla programistów AEM w Europie i jest jedną z niewielu głównych konferencji, w których każdy, kto jest technologiem w przestrzeni Adobe Experience Cloud, powinien uczestniczyć każdego roku. Najlepsi profesjonaliści AEM, a także wielu liderów technicznych Adobe przemawiają co roku na konferencji, wielokrotnie prezentując i wprowadzając technologie, z których będziesz chciał korzystać w nadchodzącym roku.
Jeśli jesteś profesjonalistą AEM i nie byłeś w stanie dotrzeć na konferencję adaptTo() w tym roku, oto podsumowanie tego, co przegapiłeś!
Na początek: pierwsza doroczna jazda rowerowa adaptTo() przed konferencją!
Pierwsza doroczna przedkonferencyjna przejażdżka rowerowa adaptTo() odbyła się w Berlinie dzień przed pierwszymi sesjami, 28 września 2025 roku. Uczestnicy zwiedzili zabytki Berlina, kończąc w Kulturbrauerei - miejscu konferencji adaptTo(). Oprócz świeżego jesiennego powietrza i scenerii, mieliśmy okazję przeprowadzić kilka wspaniałych rozmów z uczestnikami na temat tego, czego najbardziej oczekują na nadchodzącej konferencji, w tym kilka słów od mistrza ceremonii konferencji, Romana Müllera!
           
          
adaptTo() Najważniejsze wydarzenia z konferencji
Krajobraz AEM & Edge Delivery jest tak szeroki, z tak wieloma aspektami "przeciętnej implementacji", że konferencja techniczna taka jak ta niezmiennie będzie miała sesje, które będą miały głębokie zastosowanie dla niektórych osób bardziej niż inne. W związku z tym, z klasami projektów, którymi się zajmowaliśmy, następujące sesje były dla mnie najbardziej interesujące:
Uruchamianie 1000 aplikacji na AEMaaCS
Jörg Hoh i Pramod Hirole otworzyli konferencję WIELKĄ sesją na temat niezawodności witryny AEM - od prawdopodobnie najbardziej doświadczonego AEM SRE na świecie. Jörg jest SRE w zespole AEM Cloud Service, a obecnie AEMaaCS ma PIĘĆDZIESIĄT TYSIĘCY działających instancji i ponad 1000 różnych aplikacji klienckich.
Nowa wersja AEM pojawia się co tydzień, nowe funkcje pojawiają się co miesiąc, a niesamowita elastyczność AEM nieustannie tworzy coś, co Jörg odpowiednio określił jako Interesting applications 😊 .
I to był pierwszy z wielu wnikliwych cytatów z konferencji:
"Niestety nie wszystkie dobre praktyki są udokumentowane w użyteczny sposób".
Jako ktoś, kto spędził ostatnie 15 lat czytając dokumentację AEM, mogę to potwierdzić.
Kilka innych interesujących uwag:
- Niezawodne zachowanie zależy od braku łuszczenia się & niezawodne zachowanie. Aplikacja z krótkim czasem uruchamiania = dobra elastyczność. A taka aplikacja musi działać niezawodnie nawet z pustą pamięcią podręczną
- Kolejny świetny cytat: "Szybki 429 jest lepszy niż wolny 503".
- Przeniesienie wielu zadań z czasu wykonywania do czasu kompilacji przyspiesza uruchamianie.
- Nie KAŻDY ruch musi być kierowany do AEM, można skierować część ruchu front-end Fastly do agenta itp.
Wyzwania podczas obsługi ponad 1000 różnych aplikacji AEM
AEM Redirects Compass - Masoud & Martin
To był kolejny świetny wykład podsumowujący wszystkie sposoby przekierowań, które można wykonać w AEM. To tak, jakby wzięli mój podsumowujący wykład, który przeprowadziłem na temat przekierowań AEM podczas jazdy na rowerze górskim, i zrobili z niego naprawdę przydatny wykład. :)
Wyciągnij cytat:
Wielu z nas odziedziczyło "CSV zagłady"
(Musiałem zdefiniować nowemu programiście obok mnie, czym jest plik CSV "z Doom", ale wszyscy tam byliśmy - plik CSV o 100 tys. wierszy z losowymi przekierowaniami do obsłużenia). )
- Zarówno "system driven", jak i "Business driven" przekierowują powody istnienia i oba muszą być obsługiwane w odpowiedni sposób
- Trudno uwierzyć, że po 10 latach próżne adresy URL nadal nie są multi-tenant i problem ten nie został rozwiązany OOTB
- Świetne wyjaśnienie nowej funkcji przekierowań bez potoków
- Napomnienie, aby ZAPLANOWAĆ REGULARNE POWTÓRNE AUDYTY - z naciskiem na naprawianie/usuwanie nieaktualnych wpisów
Kompas przekierowań: Zarządzanie przekierowaniami w projektach AEM
Edge Workers na Adobe Managed CDN - Quentin & Marius
Quentin Veccio i Marius Petria wygłosili WIELKĄ prelekcję na temat Edge Workers (lub Edge Functions) AEM & Edge Delivery, która w pewnym sensie wkradła się jako jedna z bardziej potencjalnie transformacyjnych prelekcji dnia - pod względem tego, co wszyscy powinniśmy wiedzieć, jak używać i wykorzystywać w nowym roku.
           
          
Uwaga: wkrótce napiszę więcej na ten temat.
Warto jednak zauważyć, że Edge Compute będzie stanowić oddzielną jednostkę SKU w AEM, choć Edge Authentication będzie zawarte w produkcie podstawowym.
Funkcje brzegowe i uwierzytelnianie OIDC w usłudze Adobe Managed CDN
Crawl-Ready AEM: Dostosowanie treści pod kątem wydajności LLM i wyszukiwania AI - Sinem & Flavio
Optymalizacja LLM / generatywna optymalizacja silnika (GEO) to temat, który wszyscy będziemy musieli potraktować znacznie poważniej w nadchodzącym roku.
Uwaga w prezentacji: "ludzie nie wchodzą już tak często na strony internetowe" - ale intencje i "jak często Twoja marka jest wspominana" to duża sprawa.
LLM Optimizer to nowe narzędzie od Adobe, które ma na celu poprawę widoczności marki LLM i przeszło od koncepcji do GA w ciągu zaledwie kilku miesięcy w zeszłym roku. Jest to tak nowa rzecz, że nie została nawet w pełni skonceptualizowana na Adobe Summit w tym roku - jest tak nowa, ale jest już w produkcji.
- 
            Przykład: na stronie Adobe.com, Adobe odnotowało 34% spadek CTR, jeśli w wyszukiwarce Google jest przegląd AI. 
- 
            Za około 2 tygodnie Elmo będzie GA i ma już ponad 50 klientów 
- 
            Na stronie Adobe.com: - Adobe uzyskało 200% wzrost widoczności LLM
- 41% wzrost ruchu z LLM
 
- Crawl-Ready AEM: Dostosowanie treści pod kątem wydajności LLM i wyszukiwania AI
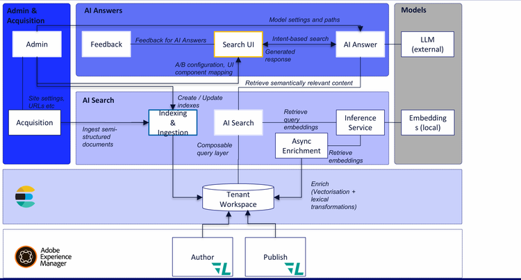
Inteligencja treści w AEM dzięki Content AI
           
          
Nitin & Fabrizio przeprowadził wykład na temat nowych możliwości Content AI w AEM, które są całkowicie nową infrastrukturą i sprzętem dostarczanym jako część AEM jako usługi w chmurze.
Obsługiwane przez Elasticsearch, jest to nowe wyszukiwanie z obsługą RAG dla AEM, które robi wiele rzeczy:
- 
            Czy RAG używa indeksów na danych znajdujących się w JCR? 
- 
            Może pobierać częściowo ustrukturyzowane treści spoza JCR. 
- 
            Może w końcu (ale nie teraz) pobrać dane indeksu EDS i również je zindeksować 
- 
            Działa to na obu poziomach Author & Publish. 
- 
            Obecnie rozwiązania Content AI to: - Content Hub
- Optymalizator witryn
- Optymalizator LLM (Elmo)
- Generowanie wariantów
 
Inteligencja treści w AEM dzięki Content AI
Wreszcie zastępujemy konsolę Groovy - narzędzie ACM
Wszyscy używamy konsoli Groovy od czasów tuż po upadku Napoleona II, a ponieważ jest ona już bardzo wysłużona, najwyższy czas, aby niektórzy sprytni programiści stworzyli coś niesamowitego, aby ją zastąpić. Krystian i Tomasz zaprezentowali narzędzie ACM, zaawansowane narzędzie skryptowe instalowane za pomocą jednego pakietu, które działa na AEM 6.5 (wszystkie service packi, w tym 6.5.0), AEM 6.5 LTS i AEM jako usługa w chmurze. Ma mnóstwo niesamowitych funkcji.
           
          
- 
            Wyjście na żywo, kompilacja na żywo, wykonanie podobne do vscode 
- 
            Oferty pracy przetrwają odświeżenie 
- 
            Zapobiega wielokrotnemu jednoczesnemu wykonywaniu 
- 
            Utrzymuje historię 
- 
            Przypadki użycia takie jak: - Zautomatyzuj zbiorcze aktualizacje treści
- Aktualizacje uprawnień
- Migracja zawartości (przenoszenie zawartości do fragmentów zawartości)
- Generowanie raportów
- Import danych
 
- Repo: https://github.com/wttech/acm
Czy nie możemy tego po prostu zautomatyzować? Uprawnienia & aktualizacje treści as-a-code z ACM Tool
AEM / Edge Delivery Dual-Paced Content Workflows - Arko & Divanshu
Mistrzowie Adobe AEM Arko & Divanshu wygłosił świetną prelekcję na temat przepływów pracy z treściami w podwójnym tempie, z projektami hybrydowymi wykorzystującymi zarówno AEM jako usługę w chmurze ("classic" AEM), jak i usługi Edge Delivery.
           
          
Jest to coś, o czym prawdopodobnie nie można mówić wystarczająco dużo - fakt, że Adobe obecnie licencjonuje obie te potężne technologie obok siebie, oznacza, że masz możliwość nie wchodzenia w jedną z nich, jeśli obie technologie mają sens.
Opanowanie aktualizacji do wersji 6.5 LTS
Ważnym tematem zeszłorocznego adaptTo() było oficjalne ogłoszenie uruchomienia AEM na JDK 17 i zbliżające się wydanie tego, co później miało być znane jako AEM 6.5 LTS. Teraz, gdy 6.5 LTS jest już dostępny od jakiegoś czasu, Mohit z Adobe przedstawił świetne doświadczenia z aktualizacjami AEM 6.5 LTS, rozważania, które należy wziąć pod uwagę podczas aktualizacji, oraz wnioski dotyczące projektowania projektu aktualizacji 6.5 LTS.
           
          
Kilka notatek z jego wystąpienia:
- 
            Jak wspomniano wcześniej, 6.5 LTS działa teraz na JDK 17 i JDK 21. Uwaga od Q&A - nie ma żadnych bezpośrednich planów, aby to działało na Javie 25. 
- 
            Pierwszy Service Pack został właśnie wydany dla 6.5 LTS 
- 
            Kierownica & Guava została usunięta, między innymi 
- 
            Dlaczego aktualizacja do wersji 6.5 LTS? - Ma najnowszą maszynę JVM
- Będzie mieć długoterminowe wsparcie (tj. Nie, Adobe nie zamierza powiedzieć ci, że musisz przenieść się do chmury - będzie to obsługiwane przez dłuższy czas.
- Ponieważ nowy Tomcat & JBoss obsługuje nowe interfejsy API, oznacza to, że można teraz umieścić AEM wewnątrz Tomcat lub JBoss
 
Opanowanie aktualizacji AEM 6.5 LTS - adaptTo() 2025
Migracje AEMaaCS oparte na sztucznej inteligencji
Dinesh zaprezentował fascynujące zastosowanie LLM i sztucznej inteligencji do rozwiązywania problemów, z którymi naprawdę chcielibyśmy, aby poradziła sobie sztuczna inteligencja: bezmyślna harówka refaktoryzacji AEMaaCS & migracja.
Zademonstrował nową usługę, nad którą obecnie trwają prace, a która jest usługą opartą na sztucznej inteligencji, mającą pomóc w migracji usług AEM Cloud Service.
           
          
Cała idea polega na usłudze, w której przesyłasz projekt git bazy kodu AEM on-prem jako ZIP w interfejsie Cloud Acceleration Manager, a zestaw narzędzi AI ułatwia to.
Usługa ma kilka komponentów do restrukturyzacji projektów AEM w celu spełnienia wymagań AEM jako usługi w chmurze, oddzielenia kodu & treści, a następnie możliwości generowania artefaktów do wdrożenia. Procedura Code Transformer ma heurystykę wykrywania niekompatybilnego kodu i stosowania transformatorów opartych na sztucznej inteligencji do generowania kompatybilnego kodu Java dla chmury.
Robiłby takie rzeczy jak:
- Identyfikacja niekompatybilnych konstrukcji
- Zastąpienie detektorów zdarzeń programami obsługi zdarzeń i przekształcenie programów planujących w Sling Jobs
- Zastąpienie kodu replikacji interfejsami API Sling Distribution w celu dostosowania do standardów AEMaacS.
- Niekompatybilny interfejs API zasobów z kodem narzędzia AEM-Upload
- Nadchodzące funkcje będą obejmować:
- Konwerter dyspozytorów
- Konwerter indeksów
- Migrator przepływu pracy
BEZ PANIKI - wprowadzenie do bycia inżynierem niezawodności serwisu AEM
Była to jedna z moich ulubionych prelekcji podczas całego wydarzenia - seria świetnych przykładów na to, jak podejść do kwestii związanych z witryną internetową jako spokojny, opanowany i zorganizowany Site Reliability Engineer (SRE). Zamieszczę tutaj kilka moich notatek, ale prawdopodobnie zastąpię je faktycznym wykładem, gdy tylko pojawi się wideo - to był mistrzowski wykład Dominika i Granta.
Nie panikuj! Przygotowanie projektów AEM do rzeczywistej skali i złożoności - adaptTo() 2025
Szczegółowe informacje na temat nowej usługi Adobe Commerce Cloud - Irmi & Asli
To było wystąpienie, które chciałbym zobaczyć na Adobe Summit, kiedy Adobe po raz pierwszy wprowadzało usługę Adobe Commerce Cloud, z większą ilością notatek, diagramów i demonstracji pokazujących, jak pasuje ona do miksu. Żyję dla takich wykresów.
Ponadto, jako tata tańczący, muszę bardzo docenić Irmi, która pozytywnie kołysała gorącymi różowymi czółenkami i różowymi błyszczącymi kartami, to było całkowicie epickie.
           
          
- Zademonstrowali blok rekomendacji produktu, blok Sensei i inne zastosowania usługi Commerce Cloud, z blokami utworzonymi w Document Authoring (DA).
- Po raz kolejny pokazaliśmy, jak bardzo potrzebujemy doświadczenia z nowymi Commerce drop-ins & boilerplate
- Nie ma już bezpośredniego dostępu do usługi Commerce Cloud, koniec z rozwojem PHP
- Żądania nie trafiają już bezpośrednio do handlu, ale przechodzą przez siatkę API za pośrednictwem Adobe Developer Consolei
- Zintegrowali również Workfront z AEM Sidekick, co zawsze chciałem zrobić i zapomniałem zapytać ją, jak to zrobili!
- Zauważyli, że sprawy stają się bardziej skomplikowane, gdy chcesz kolorować poza liniami
Adobe Commerce jako usługa w chmurze: Głębokie zanurzenie w przyszłość handlu
AEM Assets Trust & Zarządzanie - Radu z Adobe
Radu wygłosił wykład na temat kilku dość ważnych (ale mniej "krzykliwych") nowych funkcji w AEM Assets.
Te dwie eksperymentalne funkcje:
- Natywne skanowanie złośliwego oprogramowania: ochrona potoku pozyskiwania zasobów
- Autentyczność & Pochodzenie: identyfikowalność treści za pomocą niewidocznego znaku wodnego. Oczywiście musiałem poszukać tutaj świetnego słowa - "provenance", które oznacza pochodzenie i historię czegoś, zapis czegoś, który dowodzi, skąd to pochodzi i jak powstało, a tym samym jego autentyczność.
           
          
Asset Trust & Governance: trzeba być w stanie stale weryfikować:
- Zasoby są wolne od złośliwego oprogramowania i manipulacji oraz wiadomo, kto może uzyskać do nich dostęp & zmodyfikować je.
- Zasoby są autentyczne, mają udokumentowane pochodzenie i znak wodny & metadane i nie zostały zmienione od czasu utworzenia
Nowość: Etap wstępnego przetwarzania zasobów
Wstępne przetwarzanie zasobów może być włączone lub wyłączone i można je wypróbować ponownie.
Skanowanie złośliwego oprogramowania w zasobach
- Niestandardowe integracje z Sling Commons Clam, Apache Sling Clam i ClamA
- W CS nie ma realnego sposobu na posiadanie lokalnej pamięci masowej, w której moglibyśmy skanować złośliwe oprogramowanie
- Ale teraz istnieje ta struktura wstępnego przetwarzania, która może uruchamiać przesłane zasoby do folderu kwarantanny
- Folder kwarantanny ma ustawione ACL, wszystko, co można w nim zrobić, to usunąć lub anulować kwarantannę lub pobrać do kontenera.
Niewidoczny znak wodny
Jak rozpoznać, że coś zostało stworzone przez sztuczną inteligencję, Photoshopa, zmodyfikowane itp. Jak przechowywać to w sposób trwały i niewidoczny, aby nawet po ponownym udostępnieniu na Facebooku wiedzieć, skąd pochodzi ten plik JPEG?
- 
            Autentyczność treści powinna być zagwarantowana dla każdego zasobu 
- 
            Należy podać informacje dotyczące: - Kto go stworzył
- Kiedy został stworzony i w jaki sposób (AI, edytor itp.)?
- Jakie zmiany zostały wprowadzone
 
- 
            Manifest autentyczności treści jest szyfrowany 
- 
            Generative Adverserial Network (GAN) jest używana do sprawdzania poprawności, możesz wrzucić do niej zasób bez względu na rozmiar 
Bertrand - Ilustrowana historia procy
Ten wykład był absolutnym KLASYKIEM INSTANT i nie będę próbował go streszczać, dopóki nie ukaże się sam wykład.
Zauważył, że Sling od jakiegoś czasu "wychodzi z mody", ale "wyjście z mody" jest stanem stabilnym. :)
Następnie przedstawił wspaniałą historię Sling, a każdą główną sekcję przerywał piosenką na swoim własnoręcznie zaprojektowanym kazoo.
           
          
Podcast adaptTo() Recap
Podobnie jak zeszłoroczne podsumowanie adaptTo() 2024, nagraliśmy podcast podsumowujący adaptTo() 2025, który wkrótce zostanie opublikowany! Wkrótce powrócę, ponieważ wiem, że wielu z was woli format podcastu od długich wpisów na blogu.
Do zobaczenia na adaptTo() 2026!!!
O autorze
Podoba ci się to, co usłyszałeś? Masz pytania dotyczące tego, co jest dla Ciebie odpowiednie? Chętnie porozmawiamy! Skontaktuj się z nami
