Récapitulatif de la conférence adaptTo() 2025
La conférence adaptTo() est la première conférence des développeurs AEM en Europe et l’une des rares grandes conférences auxquelles tout technicien dans l’espace Adobe Experience Cloud devrait assister chaque année. Chaque année, les meilleurs professionnels d’AEM ainsi qu’un grand nombre de responsables techniques d’Adobe prennent la parole lors de la conférence, et présentent souvent en avant-première et en présentant les technologies que vous voudrez utiliser au cours de l’année à venir.
Si vous êtes un professionnel de l’AEM et que vous n’avez pas pu vous rendre à la conférence adaptTo() cette année, voici un récapitulatif de ce que vous avez manqué !
Coup d’envoi : la première randonnée à vélo annuelle pré-conférence adaptTo() !
La première balade à vélo annuelle de pré-conférence adaptTo() a eu lieu à Berlin la veille des premières sessions, le 28 septembre 2025. Les participants ont visité les sites touristiques de Berlin, se terminant à la Kulturbrauerei, lieu de la conférence adaptTo(). En plus de l’air frais et des paysages automnaux, nous avons eu la chance d’avoir d’excellentes conversations avec les participants sur ce qu’ils attendaient le plus de la conférence à venir, y compris quelques mots du maître de cérémonie de la conférence, Roman Müller!
Faits saillants de la conférence adaptTo()
Le paysage de la diffusion AEM et Edge est si vaste, avec tant de facettes pour une mise en œuvre « moyenne », qu’une conférence technique comme celle-ci comporte invariablement des sessions qui s’appliquent plus à certaines personnes qu’à d’autres. En tant que tel, avec les classes de projets que nous avons abordées, voici les sessions que j’ai trouvées les plus intéressantes :
Sur l’exécution de 1000 applications sur AEMaaCS
Jörg Hoh et Pramod Hirole ont ouvert la conférence avec une excellente session sur la fiabilité du site AEM, probablement l’AEM SRE le plus expérimenté au monde. Jörg est un SRE au sein de l’équipe AEM Cloud Service, et actuellement AEMaaCS dispose de FIFTY THOUSAND instances en cours d’exécution et de plus de 1000 applications client distinctes.
Avec une nouvelle version d’AEM chaque semaine, de nouvelles fonctionnalités publiées chaque mois et la flexibilité ridicule d’AEM créant constamment ce que Jörg a appelé à juste titre Interesting applications 😊
Et avec ce qui a été la première de nombreuses citations perspicaces de la conférence :
« Malheureusement, toutes les bonnes pratiques ne sont pas documentées de manière utile. »
En tant que personne qui a passé les 15 dernières années à lire la documentation AEM, je peux en témoigner.
Quelques autres notes intéressantes :
- Un comportement fiable dépend de l’absence de floconnerie et d’un comportement fiable. Une application avec un temps de démarrage court = bonne pour l’élasticité. Et une telle application doit fonctionner de manière fiable, même avec un cache vide
- Une autre excellente citation : « Un 429 rapide vaut mieux qu’un 503 lent »
- Le déplacement d’un grand nombre de tâches d’un environnement d’exécution à un moment de construction accélère le démarrage
- Il n’est pas nécessaire d’acheminer TOUT le trafic vers AEM, d’acheminer une partie du trafic front-end Fastly vers un agent, etc
Défis lors de l’utilisation de 1000+ applications AEM différentes
L’AEM redirige Compass – Masoud & Martin
Il s’agissait d’une autre excellente conférence pour résumer toutes les nombreuses façons dont les redirections peuvent être effectuées dans AEM. C’est comme s’ils avaient pris mon discours de synthèse que j’avais fait sur les redirections AEM en VTT, et avaient fait un discours vraiment utile à ce sujet. :)
Citation tirée :
Beaucoup d’entre nous ont hérité du « CSV du destin »
(J’ai dû définir ce qu’était un « CSV of Doom » pour le nouveau développeur à côté de moi, mais nous sommes tous passés par là - un CSV de 100k lignes avec des redirections aléatoires à gérer.)
- Les deux « piloté par le système » et « piloté par l’entreprise » redirigent les raisons d’être, et les deux doivent être traités de manière appropriée
- Il est difficile de croire qu’après 10 ans, les URL personnalisées ne sont toujours pas multi-locataires et que ce problème n’a pas été résolu OOTB
- Une excellente explication de la nouvelle fonctionnalité de redirections sans pipeline
- Une mise en garde contre la planification d’audits de réorientation réguliers – en mettant l’accent sur la correction/suppression des entrées périmées
La boussole des redirections : gestion des redirections dans les projets AEM
Edge Workers sur Adobe Managed CDN – Quentin & Marius
Quentin Veccio et Marius Petria ont donné une EXCELLENTE conférence sur Edge Workers (ou Edge Functions) AEM et Edge Delivery, et cette conférence s’est en quelque sorte faufilée comme l’une des conférences les plus potentiellement transformatrices de la journée - en termes de ce que nous devrions tous savoir utiliser et dont nous devrions tous tirer parti au cours de la nouvelle année.
Remarque : j’écrirai bientôt plus à ce sujet.
Notez toutefois que Edge Compute se retrouvera en tant que référence SKU distincte dans AEM, bien que l’authentification Edge soit incluse dans le produit de base.
Fonctions Edge et authentification OIDC dans Adobe Managed CDN
Crawl-Ready AEM : Adapter le contenu pour l’efficacité de LLM et la recherche IA – Sinem & Flavio
L’optimisation LLM / optimisation générative des moteurs (GEO) est un sujet que nous devrons tous prendre beaucoup plus au sérieux au cours de l’année à venir.
La note de la présentation : « les gens ne vont plus autant sur les sites Web » – mais l’intention et « à quelle fréquence votre marque est-elle mentionnée » sont un gros problème.
LLM Optimizer est un nouvel outil d’Adobe destiné à améliorer spécifiquement la visibilité de la marque LLM, et est passé du concept à la disponibilité générale en seulement quelques mois l’année dernière. C’est une chose tellement nouvelle, qui n’a même pas été entièrement conceptualisée lors de l’Adobe Summit cette année - c’est aussi nouveau, mais c’est déjà en production.
-
Un exemple : sur Adobe.com, Adobe a constaté une baisse de 34 % du CTR s’il y a une vue d’ensemble de l’IA sur Google Search.
-
Dans environ 2 semaines, Elmo sera GA, et ils ont déjà plus de 50 clients
-
Sur Adobe.com :
- Adobe a obtenu une augmentation de 200 % de la visibilité LLM
- 41 % d’augmentation du trafic des LLM
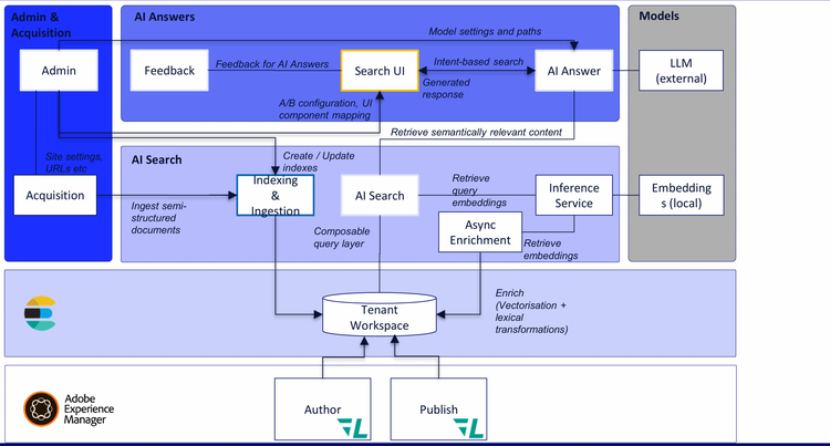
Apporter de l’intelligence sur le contenu dans AEM avec Content AI
Nitin et Fabrizio ont participé à une conférence sur les nouvelles fonctionnalités d’IA de contenu dans AEM, qui est une infrastructure et un équipement entièrement nouveaux provisionnés dans le cadre du service AEM as a Cloud.
Optimisée par Elasticsearch, il s’agit d’une nouvelle recherche RAG pour AEM qui effectue un certain nombre de choses :
-
Le RAG utilise-t-il les index sur les données qui se trouvent dans le JCR ?
-
Pourrait extraire du contenu semi-structuré de l’extérieur du JCR
-
Pourrait éventuellement (mais pas pour l’instant) extraire les données de l’indice EDS et les indexer également
-
Cela fonctionne à la fois sur les niveaux Auteur et Publication.
-
Les solutions d’IA de contenu sont actuellement les suivantes :
- Centre de contenu
- Optimiseur de sites
- Optimiseur LLM (Elmo)
- Générer des variations
Apporter de l’intelligence sur le contenu dans AEM avec Content AI
Enfin le remplacement de la console Groovy - l’outil ACM
Nous utilisons tous la console Groovy depuis peu après la chute de Napoléon II, et comme elle est bien en train de vieillir, il est grand temps pour certains développeurs intelligents de créer quelque chose d’incroyable pour la remplacer. Krystian et Tomasz ont présenté l’outil ACM, un outil de script avancé installable avec un seul package qui fonctionne sur AEM 6.5 (tous les Service Packs y compris 6.5.0), AEM 6.5 LTS et AEM as a Cloud Service. Il a une tonne de fonctionnalités étonnantes.
-
Sortie en direct, compilation en direct, exécution de type vscode
-
Les emplois survivent aux actualisations
-
Empêche plusieurs exécutions simultanées
-
Persiste l’histoire
-
Des cas d’utilisation tels que :
- Automatisez les mises à jour de contenu en masse
- Mises à jour des autorisations
- Migration du contenu (déplacement du contenu vers des fragments de contenu
- Génération de rapports
- Importation de données
· Repo: https://github.com/wttech/acm
Flux de travail de contenu à deux rythmes AEM / Edge Delivery – Arko & Divanshu
Arko & Divanshu, champions Adobe AEM, ont donné une excellente conférence sur les flux de travail de contenu à deux rythmes, avec des projets hybrides utilisant à la fois AEM as a Cloud Service (AEM « classique ») et les services Edge Delivery.
C’est quelque chose dont on ne parlera probablement jamais assez - que le fait qu’Adobe concède actuellement des licences pour ces deux technologies puissantes côte à côte signifie que vous avez la possibilité de ne pas vous lancer dans l’une d’entre elles, si les deux technologies ont du sens à utiliser.
Maîtriser la mise à niveau 6.5 LTS
L’année dernière, l’annonce officielle de l’exécution d’AEM sur JDK 17 et la sortie imminente de ce qui allait devenir plus tard AEM 6.5 LTS ont été l’un des grands sujets abordés lors de l’édition adaptTo(). Maintenant que la version 6.5 LTS est sortie depuis un certain temps, Mohit d’Adobe a donné un excellent aperçu de l’expérience réelle des mises à niveau d’AEM 6.5 LTS, des considérations à prendre en compte lors de la mise à niveau et des enseignements sur la façon de concevoir votre projet de mise à niveau 6.5 LTS.
Quelques notes de son discours :
-
Comme indiqué précédemment, la version 6.5 LTS s’exécute désormais sur JDK 17 et JDK 21. Une note de la séance de questions-réponses cependant - il n’y a pas de plans imminents pour le faire fonctionner sur Java 25.
-
Le premier Service Pack vient de sortir pour la version 6.5 LTS
-
Le guidon et la goyave ont été retirés, entre autres choses
-
Pourquoi une mise à niveau vers la version 6.5 LTS ?
- Il dispose de la dernière JVM
- Il bénéficiera d’un soutien à long terme (p. ex. non, Adobe n’est pas sur le point de vous dire que vous devez passer au cloud - cela sera pris en charge pendant un certain temps.
- Étant donné que les nouveaux Tomcat et JBoss prennent en charge les nouvelles API, cela signifie que vous pouvez désormais placer AEM à l’intérieur de Tomcat ou JBoss
Maîtrise de la mise à niveau d’AEM 6.5 LTS - adaptTo() 2025
Migrations AEMaaCS optimisées par l’IA
Dinesh a fait une démonstration d’une application fascinante des LLM et de l’IA pour résoudre des choses que nous aimerions vraiment qu’une IA traite : la corvée insensée d’une refactorisation et d’une migration AEMaaCS.
Il a fait la démonstration d’un nouveau service qui est actuellement en cours de développement, qui est un service alimenté par l’IA pour aider les migrations du service AEM Cloud.
L’idée est un service dans lequel vous chargez le projet git de la base de code AEM sur site sous forme de fichier ZIP dans l’interface utilisateur du gestionnaire d’accélération cloud, et un ensemble d’outils d’IA facilite cette opération.
Le service comporte quelques composants pour restructurer les projets AEM afin de se conformer aux exigences d’AEM as a Cloud Service, séparer le code et le contenu, puis être en mesure de générer des artefacts pour le déploiement. Une routine Code Transformer dispose d’une heuristique permettant de détecter le code incompatible et d’appliquer des transformateurs pilotés par l’IA pour générer du code Java compatible pour le cloud.
Il ferait des choses comme :
- Identifier les constructions incompatibles
- Remplacement des écouteurs d’événements par des gestionnaires d’événements et des planificateurs de conversion dans les travaux Sling
- Remplacez le code de réplication par des API de distribution Sling pour l’aligner sur les normes AEMaacS
- API de ressources incompatible avec le code de l’utilitaire AEM-Upload
· Les fonctionnalités à venir comprendront :
- Convertisseur de répartiteur
- Convertisseur d’indices
- Migrateur de flux de travail
DON’T PANIC - Une introduction au métier d’ingénieur en fiabilité de site AEM
C’était l’une de mes conférences préférées de tout l’événement - une série d’excellents exemples sur la façon d’aborder les problèmes de site Web en tant qu’ingénieur en fiabilité de site (SRE) calme, posé et organisé. Je vais mettre quelques-unes de mes notes ici, mais je les remplacerai probablement par le discours réel une fois que la vidéo sera sortie - c’était un discours magistral de Dominik et Grant.
Plongée en profondeur dans le nouveau service Adobe Commerce Cloud – Irmi & Asli
C’est une conférence que j’aurais adoré voir à l’Adobe Summit lorsqu’Adobe a déployé pour la première fois Adobe Commerce Cloud Service, avec plus de notes, de diagrammes et de démonstrations montrant comment il s’intègre dans le mélange. Je vis pour des diagrammes comme celui-ci.
De plus, en tant que papa danseur, j’ai dû apprécier énormément Irmi avec des escarpins rose vif et des cartes de repère roses scintillantes, c’était vraiment épique.
- Ils ont fait la démonstration d’un bloc de recommandation de produit, d’un bloc Sensei et d’autres utilisations du service Commerce Cloud, avec des blocs créés dans Document Authoring (DA).
- Démontré une fois de plus à quel point nous avons besoin d’avoir de l’expérience avec les nouveaux drop-ins et boilerplate de Commerce
- Plus d’accès direct au Service Commerce Cloud, plus de développement PHP
- Les requêtes ne vont plus directement au commerce, elles passent par un maillage d’API, via Adobe Developer Consolei
- Ils ont également intégré Workfront dans AEM Sidekick, ce que j’ai toujours voulu faire, et j’ai oublié de lui demander comment ils s’y prenaient pour faire !
- Ils ont noté que les choses deviennent plus complexes lorsque vous voulez colorier en dehors des lignes
Adobe Commerce as a Cloud Service : une plongée dans l’avenir du commerce
Fiducie et gouvernance d’AEM Assets – Radu d’Adobe
Radu a donné un discours trop discret sur certaines nouvelles fonctionnalités assez importantes (mais moins « tape-à-l’œil ») d’AEM Assets.
Ces deux caractéristiques expérimentales :
- Analyse native des logiciels malveillants: protection du pipeline d’ingestion d’actifs
- Authenticité et provenance: traçabilité du contenu par filigrane invisible. Bien sûr, j’ai dû chercher un grand mot ici - « provenance », qui est l’origine et l’histoire de quelque chose, un enregistrement de quelque chose qui prouve d’où il vient et comment il est apparu, et donc son authenticité.
Asset Trust & Governance : il faut être capable de valider en permanence :
- Que les actifs sont exempts de logiciels malveillants et de falsification, et que vous savez qui peut y accéder et les modifier
- Que les actifs sont authentiques, qu’ils ont une origine prouvée, qu’ils ont un filigrane et des métadonnées, et qu’ils n’ont pas été modifiés depuis leur création
Nouveau : Étape de prétraitement des ressources
Le prétraitement des ressources peut être activé ou désactivé et peut être réessayé
Analyse des programmes malveillants dans Assets
- Intégrations personnalisées avec Sling Commons Clam, Apache Sling Clam et ClamA
- Sur CS, il n’y a pas vraiment de moyen d’avoir un stockage local où nous pourrions faire une analyse des logiciels malveillants
- Mais maintenant, il y a ce cadre de prétraitement, qui peut exécuter les ressources téléchargées dans un dossier de quarantaine
- Le dossier de quarantaine contient des listes de contrôle d’accès, tout ce que vous pouvez faire dans le dossier est de supprimer, de désisoler la quarantaine ou de télécharger dans un conteneur
Filigrane invisible
Comment allez-vous savoir quand quelque chose a été créé par l’IA, créé par Photoshop, modifié, etc. Comment stocker cela de manière persistante et invisible, de sorte que même après avoir été repartagé sur Facebook, vous sachiez d’où vient ce JPEG ?
-
L’authenticité du contenu doit être garantie pour chaque élément
-
Vous devez fournir des informations pour :
- Qui l’a créé
- Quand a-t-il été créé et comment a-t-il été créé (IA, éditeur, etc.)
- Quelles modifications ont été apportées
-
Le manifeste d’authenticité du contenu est chiffré
-
Le réseau Generative Adverserial Network (GAN) est utilisé pour la validation, vous pouvez y lancer une ressource, quelle que soit sa taille
Bertrand – Histoire illustrée de Sling
Cette conférence était un CLASSIQUE INSTANTANÉ absolu et je n’essaierai pas de la résumer pour l’instant avant que la conférence réelle ne sorte.
Il a noté que Sling est « démodé » depuis un certain temps, mais que « démodé » est un état stable. :)
Il a ensuite raconté une fabuleuse histoire de Sling et a ponctué chaque section majeure d’une chanson sur son kazoo qu’il avait lui-même conçu.
Le podcast récapitulatif d’adaptTo()
Tout comme le récapitulatif d’adaptTo() 2024 de l’année dernière, nous avons enregistré un podcast de récapitulatif d’adaptTo() 2025 qui sera bientôt mis en ligne ! Revenez bientôt, car je sais que beaucoup d’entre vous préfèrent le format podcast à un long article de blog.
Au plaisir de vous voir tous à adaptTo() 2026 !!
À propos de l’auteur
Vous aimez ce que vous avez entendu ? Vous avez des questions sur ce qui vous convient le mieux ? Nous serions ravis de discuter ! Contactez-nous