Il riepilogo della conferenza adaptTo() 2025
La conferenza adaptTo() è la principale conferenza per sviluppatori AEM in Europa ed è una delle poche conferenze importanti a cui chiunque sia un tecnologo nello spazio Adobe Experience Cloud dovrebbe partecipare ogni anno. I migliori professionisti di AEM e un gran numero di leader tecnici di Adobe intervengono alla conferenza ogni anno, molte volte presentando in anteprima e introducendo la tecnologia che vorrai utilizzare nel prossimo anno.
Se sei un professionista AEM e non sei riuscito a partecipare alla conferenza adaptTo() di quest'anno, ecco un riepilogo di ciò che ti sei perso!
Al via il primo giro in bicicletta annuale pre-conferenza adaptTo()!
Il primo giro in bicicletta annuale pre-conferenza adaptTo() si è svolto a Berlino il giorno prima delle prime sessioni, il 28 settembre 2025. I partecipanti hanno visitato le attrazioni di Berlino, concludendo alla Kulturbrauerei, sede della conferenza adaptTo(). Oltre all'aria fresca e al paesaggio autunnale, abbiamo avuto la possibilità di avere delle belle conversazioni con i partecipanti su ciò che non vedevano l'ora di vedere nella conferenza a venire, comprese alcune parole del maestro di cerimonie della conferenza, Roman Müller!
           
          
Punti salienti della conferenza adaptTo()
Il panorama AEM & Edge Delivery è così ampio, con così tante sfaccettature per un'implementazione "media", che una conferenza tecnica come questa avrà invariabilmente sessioni che sono profondamente applicabili ad alcune persone più che ad altre. Pertanto, con le classi di progetti che abbiamo affrontato, le seguenti sono state le sessioni che ho trovato più interessanti:
Esecuzione di 1000 applicazioni su AEMaaCS
Jörg Hoh e Pramod Hirole hanno aperto la conferenza con un'OTTIMA sessione sull'affidabilità del sito AEM, probabilmente l'AEM SRE con la maggiore esperienza al mondo. Jörg è un SRE del team AEM Cloud Service e attualmente AEMaaCS ha CINQUANTAMILA istanze in esecuzione e oltre 1000 applicazioni distinte per i clienti.
Con una nuova versione di AEM ogni settimana, nuove funzioni ogni mese e la ridicola flessibilità di AEM che crea costantemente ciò che Jörg ha giustamente definito come Interesting applications 😊
E con quella che è stata la prima di molte citazioni penetranti della conferenza:
"Purtroppo non tutte le buone pratiche sono documentate in modo utile".
Come qualcuno che ha trascorso gli ultimi 15 anni a leggere la documentazione di AEM, posso attestarlo.
Alcune altre note interessanti:
- Un comportamento affidabile dipende dall'assenza di sfaldamento e da un comportamento affidabile. Un'applicazione con un tempo di avvio breve = buona per l'elasticità. E un'applicazione del genere deve funzionare in modo affidabile anche con una cache vuota
- Un'altra grande citazione: "Una 429 veloce è meglio di una 503 lenta"
- Lo spostamento di molte attività dal runtime alla fase di compilazione rende l'avvio più veloce
- Non TUTTO il traffico deve essere instradato verso AEM, instradare parte del traffico front-end Fastly a un agente, ecc
Sfide durante l'utilizzo di 1000+ diverse applicazioni AEM
La bussola dei reindirizzamenti AEM – Masoud & Martin
Questo è stato un altro grande discorso per riassumere tutti i molti modi in cui i reindirizzamenti possono essere eseguiti in AEM. È come se avessero preso il mio discorso riassuntivo che ho fatto sui reindirizzamenti AEM mentre andavo in mountain bike, e ne avessero fatto un discorso davvero utile. :)
Citazione:
Molti di noi hanno ereditato il "CSV of Doom"
(Ho dovuto definire cosa fosse un "CSV of Doom" per il nuovo sviluppatore accanto a me, ma ci siamo passati tutti: un CSV di 100k righe con reindirizzamenti casuali da gestire.)
- Sia "guidato dal sistema" che "guidato dal business" reindirizzano le ragioni dell'essere, ed entrambi devono essere gestiti in modi appropriati
- È difficile credere che dopo 10 anni, i vanity URL non siano ancora multi-tenant e questo problema non sia stato risolto OOTB
- Un'ottima spiegazione della nuova funzionalità di reindirizzamento senza pipeline
- Un avvertimento a PROGRAMMARE CONTROLLI REGOLARI DEI REINDIRIZZAMENTI, con particolare attenzione alla correzione/rimozione delle voci obsolete
La bussola di reindirizzamento: gestione dei reindirizzamenti nei progetti AEM
Edge Worker su Adobe Managed CDN – Quentin & Marius
Quentin Veccio e Marius Petria hanno tenuto un GRANDE discorso su Edge Workers (o Edge Functions) AEM e Edge Delivery, e questo si è intrufolato come uno dei discorsi potenzialmente più trasformativi del giorno - in termini di ciò che tutti dovremmo sapere come usare e sfruttare nel nuovo anno.
           
          
Nota: scriverò di più su questo presto.
Come nota, tuttavia, Edge Compute finirà come SKU separato in AEM, anche se l'autenticazione Edge sarà inclusa nel prodotto di base.
Funzioni Edge e autenticazione OIDC in Adobe Managed CDN
AEM Crawl-Ready: Adattamento dei contenuti per l'efficienza LLM e la ricerca AI – Sinem & Flavio
L'ottimizzazione LLM / ottimizzazione del motore generativo (GEO) è un argomento che tutti noi dovremo prendere molto più seriamente nel prossimo anno.
La nota nella presentazione: "le persone non visitano più i siti web così tanto", ma l'intenzione e "quanto spesso viene menzionato il tuo marchio" è un grosso problema.
LLM Optimizer è un nuovo strumento di Adobe per migliorare in modo specifico la visibilità del marchio LLM ed è passato dall'idea alla GA in pochi mesi lo scorso anno. È una cosa così nuova, che non è stata nemmeno completamente concettualizzata all'Adobe Summit di quest'anno: è così nuova, ma è già in produzione.
- 
            Un esempio: su Adobe.com, Adobe ha registrato un calo del 34% del CTR se è presente una panoramica dell'intelligenza artificiale su Ricerca Google. 
- 
            Tra circa 2 settimane Elmo sarà GA, e hanno già oltre 50 clienti 
- 
            Il Adobe.com: - Adobe ha ottenuto un aumento del 200% della visibilità LLM
- Aumento del 41% del traffico da LLM
 
· AEM pronto per la scansione: adattamento dei contenuti per l'efficienza LLM e la ricerca AI
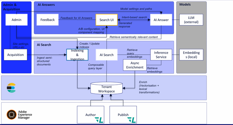
Portare intelligenza sui contenuti in AEM con Content AI
           
          
Nitin e Fabrizio hanno tenuto un discorso sulle nuove funzionalità di Content AI in AEM, che è un'infrastruttura e un'attrezzatura completamente nuove fornite come parte di AEM as a Cloud Service.
Basata su Elasticsearch, questa è una nuova ricerca abilitata per RAG per AEM che esegue una serie di operazioni:
- 
            Fa RAG utilizzando gli indici sui dati che si trovano nel JCR 
- 
            Potrebbe inserire contenuti semi-strutturati dall'esterno del JCR 
- 
            Potrebbe eventualmente (ma non in questo momento) inserire i dati dell'indice EDS e indicizzare anche questo 
- 
            Funziona sia sui livelli di Autore che su quello di pubblicazione. 
- 
            Le soluzioni di Content AI attualmente sono: - Hub dei contenuti
- Ottimizzatore di siti
- Ottimizzatore LLM (Elmo)
- Genera variazioni
 
Portare intelligenza sui contenuti in AEM con Content AI
Infine, sostituzione della console Groovy - lo strumento ACM
Tutti noi usiamo la Groovy Console da subito dopo la caduta di Napoleone II, e dato che è molto avanzata è giunto il momento per alcuni sviluppatori intelligenti di creare qualcosa di straordinario per sostituirla. Krystian e Tomasz hanno presentato lo strumento ACM, uno strumento di scripting avanzato installabile con un unico pacchetto che funziona su AEM 6.5 (tutti i service pack incluso 6.5.0), AEM 6.5 LTS e AEM as a Cloud Service. Ha un sacco di caratteristiche sorprendenti.
           
          
- 
            Output live, compilazione live, esecuzione simile a vscode 
- 
            I lavori sopravvivono agli aggiornamenti 
- 
            Impedisce più esecuzioni simultanee 
- 
            Persiste la cronologia 
- 
            Casi d'uso come: - Automatizza gli aggiornamenti dei contenuti in blocco
- Aggiornamenti delle autorizzazioni
- Migrazione del contenuto (spostamento del contenuto in frammenti di contenuto
- Generazione di report
- Importazione dei dati
 
· Repo: https://github.com/wttech/acm
AEM / Edge Delivery Flussi di lavoro di contenuti a doppio ritmo – Arko & Divanshu
I campioni di Adobe AEM Arko & Divanshu hanno tenuto un ottimo discorso sui flussi di lavoro dei contenuti a doppio ritmo, con progetti ibridi che utilizzano sia AEM as a Cloud Service (AEM "classico") che servizi di distribuzione edge.
           
          
È qualcosa di cui probabilmente non si parlerà mai abbastanza: il fatto che Adobe stia attualmente concedendo in licenza entrambe queste potenti tecnologie fianco a fianco significa che si ha l'opportunità di non andare all-in su una di esse, se entrambe le tecnologie hanno senso da impiegare.
Padroneggiare l'aggiornamento 6.5 LTS
Un argomento importante all'adaptTo() dello scorso anno è stato l'annuncio ufficiale dell'esecuzione di AEM su JDK 17 e l'imminente rilascio di quello che in seguito sarebbe stato noto come AEM 6.5 LTS. Ora che la versione 6.5 LTS è disponibile da un po' di tempo, Mohit di Adobe ha fornito un'ottima panoramica sull'esperienza del mondo reale con gli aggiornamenti di AEM 6.5 LTS, le considerazioni che è necessario tenere durante l'aggiornamento e le informazioni su come progettare il progetto di aggiornamento della versione 6.5 LTS.
           
          
Alcune note del suo discorso:
- 
            Come notato in precedenza, 6.5 LTS ora funziona su JDK 17 e JDK 21. Una nota dal Q&A però: non ci sono piani imminenti per farlo funzionare su Java 25. 
- 
            Il primo service pack è stato appena rilasciato per 6,5 LTS 
- 
            Il manubrio e la guava sono stati rimossi, tra le altre cose 
- 
            Perché un aggiornamento 6.5 LTS? - Ha l'ultima JVM
- Avrà un supporto a lungo termine (ad es. no, Adobe non sta per dirti che devi passare al cloud: questo sarà supportato per un bel po' di tempo.
- Poiché i nuovi Tomcat e JBoss supportano le nuove API, ora è possibile inserire AEM all'interno di Tomcat o JBoss
 
Padronanza dell'aggiornamento AEM 6.5 LTS - adaptTo() 2025
Migrazioni AEMaaCS basate sull'intelligenza artificiale
Dinesh ha dato una dimostrazione di un'affascinante applicazione di LLM e AI per risolvere cose che ci piacerebbe davvero avere a che fare con un'intelligenza artificiale: l'insensato lavoro di un refactoring e migrazione AEMaaCS.
Ha presentato un nuovo servizio che è attualmente in lavorazione, ovvero un servizio basato sull'intelligenza artificiale per facilitare le migrazioni di AEM Cloud Service.
           
          
L'idea è quella di un servizio in cui si carica il progetto git della base di codice locale AEM come ZIP nell'interfaccia utente di Cloud Acceleration Manager e un set di strumenti AI lo rende più fluido.
Il servizio dispone di alcuni componenti per ristrutturare i progetti AEM in modo da soddisfare i requisiti di AEM as a Cloud Service, separare il codice e il contenuto e quindi essere in grado di generare artefatti per la distribuzione. Una routine Code Transformer ha un'euristica per rilevare codice incompatibile e applicare trasformatori basati sull'intelligenza artificiale per generare codice Java compatibile per il cloud.
Avrebbe fatto cose come:
- Identificare i costrutti incompatibili
- Sostituisci i listener di eventi con gestori di eventi e pianificatori di conversione in Sling Jobs
- Sostituisci il codice di replica con le API di distribuzione Sling per allinearti agli standard AEMaacS
- API delle risorse incompatibili con il codice dell'utilità AEM-Upload
· Le prossime funzionalità includeranno:
- Convertitore dispatcher
- Convertitore di indici
- Migratore del flusso di lavoro
DON'T PANIC - Introduzione all'essere un ingegnere dell'affidabilità dei siti AEM
Questo è stato uno dei miei interventi preferiti di tutto l'evento: una serie di ottimi esempi su come affrontare i problemi del sito web come un Site Reliability Engineer (SRE) calmo, raccolto e organizzato. Metterò qui alcuni dei miei appunti, ma probabilmente li sostituirò con il discorso vero e proprio una volta che il video sarà uscito - questo è stato un discorso magistrale di Dominik e Grant.
Approfondimento sul nuovo servizio cloud di Adobe Commerce – Irmi & Asli
Questo è stato un discorso che mi sarebbe piaciuto vedere all'Adobe Summit quando Adobe ha lanciato per la prima volta Adobe Commerce Cloud Service, con altre note, diagrammi e dimostrazioni che mostrano come si inserisce nel mix. Vivo per diagrammi come questo.
Inoltre, però, come papà ballerino ho dovuto apprezzare enormemente Irmi con le décolleté rosa acceso e le stecche rosa scintillanti, è stato davvero epico.
           
          
- Hanno dimostrato un blocco di raccomandazione del prodotto, un blocco Sensei e altri usi di Commerce Cloud Service, con blocchi creati in Document Authoring (DA).
- Dimostrato ancora una volta quanto abbiamo bisogno di avere esperienza con i nuovi drop-in Commerce e boilerplate
- Non avere più accesso diretto al Commerce Cloud Service, niente più sviluppo PHP
- Le richieste non vanno più direttamente al commercio, ma passano attraverso una mesh API, tramite Adobe Developer Consolei
- Hanno anche integrato Workfront in AEM Sidekick, cosa che ho sempre voluto fare, e ho dimenticato di chiederle come hanno fatto a farlo!
- Hanno notato che le cose diventano più complesse quando si vuole colorare fuori dalle righe
Adobe Commerce as a Cloud Service: un'analisi approfondita del futuro del commercio
Trust & Governance di AEM Assets – Radu di Adobe
Radu ha tenuto un discorso troppo inosservato su alcune nuove funzionalità piuttosto importanti (ma meno "appariscenti") di AEM Assets.
Queste due caratteristiche sperimentali:
- Scansione malware nativa: protezione della pipeline di acquisizione delle risorse
- Autenticità e provenienza: tracciabilità dei contenuti attraverso filigrana invisibile. Naturalmente, ho dovuto cercare una grande parola qui: "provenienza", che è l'origine e la storia di qualcosa, una registrazione di qualcosa che dimostra da dove viene e come è nato, e quindi la sua autenticità.
           
          
Asset Trust & Governance: bisogna essere in grado di validare costantemente:
- Che le risorse siano prive di malware e siano prive di manomissioni, e che tu sappia chi può accedervi e modificarle
- Che le risorse siano autentiche, abbiano un'origine comprovata e abbiano filigrana e metadati e non siano state modificate dalla creazione
Novità: fase di pre-elaborazione degli asset
La pre-elaborazione degli asset può essere abilitata o disabilitata ed è riprocessabile
Scansione malware in Assets
- Integrazioni personalizzate con Sling Commons Clam, Apache Sling Clam e ClamA
- Su CS, non c'è un vero modo per avere una memoria locale in cui potremmo eseguire la scansione del malware
- Ma ora c'è questo framework di pre-elaborazione, può eseguire le risorse caricate in una cartella di quarantena
- La cartella di quarantena contiene ACL, tutto ciò che puoi fare nella cartella è eliminare o annullare la quarantena o scaricare in un contenitore
Filigrana invisibile
Come farai a sapere quando qualcosa è stato creato dall'intelligenza artificiale, creato da Photoshop, modificato, ecc.? Come si fa a memorizzarlo in modo persistente e invisibile, in modo che, anche dopo che è stato ricondiviso su Facebook, si sappia da dove proviene quel JPEG?
- 
            L'autenticità del contenuto deve essere garantita per ogni risorsa 
- 
            Devi fornire informazioni per: - Chi l'ha creata
- Quando è stato creato e come è stato creato (AI, editor, ecc.)
- Quali modifiche sono state apportate
 
- 
            Il manifesto di autenticità del contenuto è crittografato 
- 
            La rete pubblicitaria generativa (GAN) viene utilizzata per la convalida, è possibile lanciare un asset su di esso indipendentemente dalle dimensioni 
Bertrand – Storia illustrata della fionda
Questo discorso è stato un CLASSICO ISTANTANEO assoluto e non cercherò di riassumerlo per ora fino a quando non uscirà il discorso vero e proprio.
Ha notato come Sling sia stato "fuori moda" per un po' di tempo, ma che "fuori moda" è uno stato stabile. :)
Ha continuato a raccontare una favolosa storia di Sling e ha punteggiato ogni sezione principale con una canzone sul suo kazoo auto-progettato.
           
          
Il podcast di riepilogo adaptTo()
Proprio come il riepilogo di adaptTo() 2024 dell'anno scorso, abbiamo registrato un podcast di riepilogo di adaptTo() 2025 che sarà disponibile a breve! Tornate presto, perché so che molti di voi preferiscono il formato podcast a un lungo post sul blog.
Spero di vedervi tutti ad adaptTo() 2026!!
Informazioni sull'autore
Ti piace quello che hai sentito? Hai domande su cosa è giusto per te? Ci piacerebbe parlare! Contattaci
