adaptTo() 2025カンファレンスのまとめ
adaptTo() カンファレンスは、ヨーロッパで最大の AEM 開発者カンファレンスであり、Adobe Experience Cloud 分野の技術者であれば誰でも毎年参加すべき数少ない主要カンファレンスの 1 つです。毎年、このカンファレンスではトップクラスの AEM プロや多数の Adobe 技術リーダーが講演し、翌年に使用したい技術をプレビューしたり紹介したりすることが数多くあります。
AEM プロフェッショナルで、今年の adaptTo() カンファレンスに参加できなかった方のために、見逃した内容をまとめました。
キックオフ: 第 1 回 adaptTo() プレカンファレンス バイク ライド!
第 1 回 adaptTo() 会議前サイクリング イベントは、最初のセッションの前日、2025 年 9 月 28 日にベルリンで開催されました。参加者はベルリン周辺の観光スポットを巡り、adaptTo() カンファレンスの会場である Kulturbrauerei でツアーを終えました。新鮮な秋の空気と景色に加えて、私たちは、カンファレンスの司会者、ローマン・ミュラー氏の言葉も含め、参加者と今後のカンファレンスで最も楽しみにしていることについて素晴らしい会話を交わす機会を得ました。
           
          
adaptTo() カンファレンスのハイライト
AEM と Edge Delivery の状況は非常に幅広く、「平均的な」実装には非常に多くの側面があるため、このような技術カンファレンスでは、必ず、一部の人にとっては他の人よりも深く当てはまるセッションが開催されます。そのため、私たちが取り組んできたプロジェクトのクラスの中で、私が最も興味深いと感じたセッションは次のとおりです。
AEMaaCS で 1000 個のアプリケーションを実行する
Jörg Hoh と Pramod Hirole は、おそらく世界で最も経験豊富な AEM SRE による、AEM サイトの信頼性に関する素晴らしいセッションでカンファレンスを開始しました。Jörg は AEM Cloud Service チームの SRE であり、現在 AEMaaCS には 5 万の実行中のインスタンスと 1,000 を超える個別の顧客アプリケーションがあります。
AEM は毎週新しいリリース、毎月新しい機能がリリースされ、AEM の驚くべき柔軟性により、Jörg が適切にInteresting applicationsと名付けたものが常に生まれています 😊
そして、この会議で出された数多くの洞察に満ちた引用文の最初のものは次のとおりです。
「残念ながら、すべての優れた実践方法が有用な方法で文書化されているわけではありません。」
過去 15 年間 AEM ドキュメントを読んできた者として、私はそれを証明できます。
その他の興味深いメモ:
- 信頼できる動作は、不安定さがないことと、信頼できる動作に依存します。起動時間が短いアプリケーション = 弾力性に優れている。そして、そのようなアプリケーションはキャッシュが空であっても確実に動作する必要がある。
- もう一つの名言:「速い429は遅い503よりも優れている」
- 多くのタスクを実行時からビルド時まで移動することで起動が高速化されます
- すべてのトラフィックを AEM にルーティングする必要はなく、一部のフロントエンド Fastly トラフィックをエージェントなどにルーティングするなど
1000以上の異なるAEMアプリケーションを運用する際の課題
AEM リダイレクトコンパス – Masoud & Martin
これは、AEM でリダイレクトを実行できるさまざまな方法をすべてまとめた、素晴らしい講演でした。まるで、マウンテン バイクに乗っているときに AEM リダイレクトについて行った要約講演をそのまま取り上げて、実際に役立つ講演を作ったかのようです。:)
引用:
私たちの多くは「運命のCSV」を受け継いでいる
(私は、隣にいた新しい開発者に「CSV of Doom」が何であるかを定義する必要がありましたが、私たち全員が、処理すべきランダムなリダイレクトのある 10 万行の CSV を経験したことがあります。)
- 「システム主導」と「ビジネス主導」はどちらも存在理由を方向転換させるものであり、どちらも適切な方法で処理する必要がある。
- 10年経っても、バニティURLがまだマルチテナント化されておらず、この問題がOOTBで解決されていないとは信じがたい。
- 新しいパイプラインフリーのリダイレクト機能の素晴らしい説明
- 定期的なリダイレクト監査をスケジュールすることの勧告 - 古いエントリの修正/削除に重点を置く
リダイレクトコンパス: AEM プロジェクトでのリダイレクトの管理
Adobe Managed CDN のエッジワーカー – Quentin & Marius
Quentin Veccio と Marius Petria が、Edge Workers (または Edge Functions) AEM と Edge Delivery について素晴らしい講演を行いました。これは、新年に私たち全員が知っておくべき使用方法や活用方法に関して、その日の最も変革をもたらす可能性のある講演の 1 つとして、ひっそりと登場しました。
           
          
注: これについては、近いうちにさらに詳しく書きます。
ただし、Edge Authentication は基本製品に含まれますが、Edge Compute は AEM では別の SKU になることに注意してください。
Adobe Managed CDN におけるエッジ機能と OIDC 認証
クロール対応AEM:LLM効率とAI検索のためのコンテンツの適応 – Sinem & Flavio
LLM 最適化 / 生成エンジン最適化 (GEO) は、来年私たち全員がより真剣に取り組む必要があるトピックです。
プレゼンテーションの注記: 「人々はもはやそれほど頻繁にウェブサイトにアクセスしません」 – しかし、意図と「ブランドがどのくらいの頻度で言及されているか」が大きな問題です。
LLM Optimizer は、LLM ブランドの可視性を向上させることを目的とした Adobe の新しいツールであり、昨年わずか数か月で構想から一般提供に移行しました。これは非常に新しいもので、今年の Adobe Summit ではまだ完全に概念化されていませんでした。それほど新しいものですが、すでに生産されています。
- 
            例: Adobe.comでは、Adobe では、Google 検索に AI による概要がある場合、 CTR が 34% 低下すること がわかりました。 
- 
            エルモは2週間ほどで一般公開され、すでに50人以上の顧客を獲得している。 
- 
            Adobe.com の場合: - AdobeはLLMの認知度が200%増加しました
- LLMからのトラフィックが41%増加
 
· クロール対応AEM: LLM効率とAI検索のためのコンテンツの適応
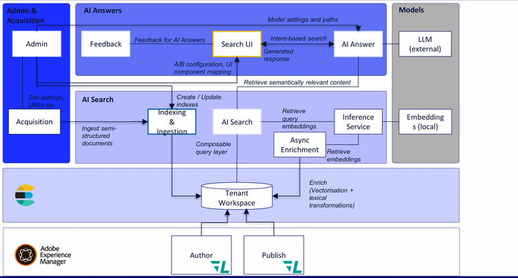
Content AI で AEM のコンテンツにインテリジェンスをもたらす
           
          
Nitin と Fabrizio は、AEM の新しいコンテンツ AI 機能について講演しました。これは、クラウド サービスとして AEM の一部としてプロビジョニングされるまったく新しいインフラストラクチャとギアです。
これは Elasticsearch を活用した、AEM 用の新しい RAG 対応検索であり、次のようなさまざまな機能を実行します。
- 
            RAGはJCRにあるデータのインデックスを使用していますか? 
- 
            JCRの外部から半構造化コンテンツを取り込むことができる 
- 
            最終的には(今すぐではないが)EDS インデックスデータを取り込んでこれもインデックス化する可能性がある 
- 
            これは、作成者層と公開層の両方で機能します。 
- 
            現在、コンテンツ AI ソリューションは次のとおりです。 - コンテンツハブ
- サイトオプティマイザー
- LLM オプティマイザー (Elmo)
- バリエーションを生成する
 
Content AI で AEM のコンテンツにインテリジェンスをもたらす
Groovyコンソールの代替となるACMツール
ナポレオン 2 世の崩御直後から、私たちは Groovy Console を使い続けてきましたが、Groovy Console は時代遅れになってきたため、賢明な開発者たちがこれに代わる素晴らしいものを作成する時期が来ています。KrystianとTomaszは、AEM 6.5(6.5.0を含むすべてのサービスパック)で動作する単一のパッケージでインストール可能な高度なスクリプトツールであるACMツールを紹介しました。AEM 6.5 LTS および AEM as a Cloud Service。素晴らしい機能が沢山あります。
           
          
- 
            ライブ出力、ライブコンパイル、vscodeのような実行 
- 
            ジョブはリフレッシュを生き残る 
- 
            複数の同時実行を防止 
- 
            歴史を持続する 
- 
            次のようなユースケースがあります: - コンテンツの一括更新を自動化
- 権限の更新
- コンテンツの移行(コンテンツをコンテンツフラグメントに移動する)
- レポート生成
- データのインポート
 
· リポジトリ:https://github.com/wttech/acm
これを自動化できないでしょうか?ACMツールで権限とコンテンツの更新をコードとして
AEM / エッジ配信デュアルペースコンテンツワークフロー – Arko & Divanshu
Adobe AEM チャンピオンの Arko 氏と Divanshu 氏は、AEM as a Cloud Service (「クラシック」 AEM) と Edge Delivery サービスの両方を使用するハイブリッド プロジェクトによる、デュアルペースのコンテンツ ワークフローについて素晴らしい講演を行いました。
           
          
Adobe が現在、これら 2 つの強力なテクノロジを並行してライセンスしているという事実は、両方のテクノロジを採用することが合理的である場合、どちらか一方に全面的に依存せずに済む機会があることを意味します。これは、いくら語っても足りないくらいです。
6.5 LTS アップグレードをマスターする
昨年の adaptTo() での大きな話題は、AEM を JDK 17 で実行することの公式発表と、後にAEM 6.5 LTSとして知られることになるものの差し迫ったリリースでした。6.5 LTS がリリースされてしばらく経ちましたが、Adobe の Mohit が、AEM 6.5 LTS アップグレードの実際の経験、アップグレード時に考慮すべき事項、6.5 LTS アップグレード プロジェクトの設計方法に関する知識について詳しく説明しました。
           
          
彼の講演からのメモ:
- 
            前述のとおり、6.5 LTS は現在 JDK 17 および JDK 21 で実行されます。ただし、Q&A からの注記: Java 25 で動作させる差し迫った計画はありません。 
- 
            6.5 LTSの最初のサービスパックがリリースされました 
- 
            ハンドルバーとグアバなどが削除されました 
- 
            なぜ 6.5 LTS にアップグレードするのですか? - 最新のJVMを搭載
- 長期的なサポート(つまりいいえ、Adobe はクラウドに移行する必要があると伝えるつもりはありません。これは今後しばらくサポートされる予定です。
- 新しいTomcatとJBossは新しいAPIをサポートしているので、AEMをTomcatまたはJBoss内に配置できるようになりました。
 
AEM 6.5 LTS アップグレードの習得 - adaptTo() 2025
AIを活用したAEMaaCS移行
Dinesh は、本当に AI に任せたい作業、つまり AEMaaCS のリファクタリングと移行という単調で退屈な作業を解決するために、LLM と AI を魅力的に応用したデモを行いました。
彼は、現在開発中の、AEM Cloud Service の移行を支援する AI を活用した新しいサービスのデモを行いました。
           
          
全体的なアイデアは、AEM オンプレミス コードベースの git プロジェクトを ZIP として Cloud Acceleration Manager UI にアップロードし、一連の AI ツールによってこれをスムーズにするサービスです。
このサービスには、AEM プロジェクトを再構築して AEM as a Cloud Service の要件に準拠し、コードとコンテンツを分離し、デプロイメント用の成果物を生成できるようにするコンポーネントがいくつかあります。コード トランスフォーマー ルーチンには、互換性のないコードを検出し、AI 駆動型トランスフォーマーを適用してクラウドと互換性のある Java コードを生成するためのヒューリスティック機能があります。
それは次のようなことを行います:
- 互換性のない構成を特定する
- イベント リスナーをイベント ハンドラーに置き換え、スケジューラーを Sling ジョブに変換する
- AEMaacS 標準に準拠するために、レプリケーション コードを Sling Distribution API に置き換えます。
- AEM アップロード ユーティリティ コードと互換性のないアセット API
· 今後の機能には以下が含まれます:
- ディスパッチャコンバータ
- インデックスコンバータ
- ワークフロー移行ツール
慌てないで - AEM サイト信頼性エンジニアになるための入門
これは、イベント全体の中で私が最も気に入った講演の 1 つでした。冷静で、冷静で、組織的なサイト信頼性エンジニア (SRE) として Web サイトの問題に取り組む方法に関する一連の優れた例が紹介されていました。ここに私のメモをいくつか載せますが、ビデオが公開されたら実際の講演に置き換える予定です。これは Dominik と Grant による見事な講演でした。
慌てないで!AEMプロジェクトを現実世界のスケールと複雑さに合わせて準備する - adaptTo() 2025
新しい Adobe Commerce Cloud Service の詳細 – Irmi & Asli
これは、Adobe が初めて Adobe Commerce Cloud Service を展開したとき、このサービスがどのように機能するかを示すメモや図、デモンストレーションがもっとたくさんあったので、Adobe Summit でぜひ聞きたかった講演でした。私はこのような図表のために生きています。
しかし、ダンスパパとして、私はイルミがホットピンクのパンプスとピンクのキラキラしたキューカードを着こなしているのを大いに評価せざるを得ませんでした。それは本当に素晴らしいことでした。
           
          
- 彼らは、Document Authoring (DA) で作成されたブロックを使用して、製品推奨ブロック、Sensei ブロック、および Commerce Cloud Service のその他の使用方法を実演しました。
- 新しいコマースドロップインと定型文をどれだけ経験する必要があるかを改めて実証しました
- Commerce Cloud Serviceへの直接アクセスがなくなり、PHP開発もできなくなりました
- リクエストはコマースに直接送られるのではなく、Adobe Developer Console 経由で API メッシュを経由します。
- また、彼らは Workfront を AEM Sidekick に統合しました。これは私がずっとやりたかったことなのですが、どうやってそれを実現したのか彼女に聞くのを忘れてしまいました。
- 彼らは、枠にとらわれずに色を塗ろうとすると、物事はより複雑になると指摘した。
Adobe Commerce as a Cloud Service:コマースの未来を深く掘り下げる
AEM Assets の信頼とガバナンス – Adobe の Radu
Radu は、AEM Assets のかなり重要な(しかし、それほど目立たない)新機能について、あまり注目されなかった講演を行いました。
これら 2 つの実験的な機能:
- ネイティブマルウェアスキャン:資産取り込みパイプラインの保護
- 信頼性と来歴: 目に見えない透かしによるコンテンツの追跡可能性。もちろん、ここで私は「provenance」という素晴らしい言葉を調べなければなりませんでした。これは何かの起源と歴史、それがどこから来たのか、どのようにしてできたのかを証明する何かの記録であり、したがってその真正性を証明するものです。
           
          
資産の信頼とガバナンス: 常に次のことを検証できる必要があります。
- 資産にはマルウェアや改ざんがなく、誰がアクセスして変更できるかがわかっていること
- アセットが本物であり、出所が証明されており、透かしとメタデータがあり、作成以来変更されていないこと
新機能: アセットの前処理ステージ
アセットの前処理は有効または無効にすることができ、再試行可能です。
アセットのマルウェアスキャン
- Sling Commons Clam、Apache Sling Clam、ClamA とのカスタム統合
- CSでは、マルウェアスキャンを実行できるローカルストレージを持つ現実的な方法はありません。
- しかし、今では前処理フレームワークがあり、アップロードされたアセットを隔離フォルダに実行することができます
- 隔離フォルダにはACLが設定されており、フォルダ内で実行できる操作は削除、隔離解除、コンテナへのダウンロードのみです。
目に見えない透かし
AIで作成されたのか、Photoshopで作成されたのか、あるいは修正されたのか、どうやって見分けるのでしょうか?Facebookで再共有された後でもJPEGの出所がわかるように、それを永続的かつ目に見えない形で保存するにはどうすればいいのでしょうか?
- 
            コンテンツの真正性はすべての資産に対して保証されるべきである 
- 
            以下の情報を提供する必要があります: - 誰が作ったのか
- いつ作成され、どのように作成されたか(AI、エディターなど)
- どのような編集が行われたか
 
- 
            コンテンツ真正性マニフェストは暗号化されている 
- 
            生成的敵対的ネットワーク(GAN)は検証に使用され、サイズに関係なくアセットを投入できます。 
ベルトラン – スリングの歴史図解
この講演はまさにインスタントクラシックであり、実際の講演が公開されるまでは、今のところ要約はしません。
彼は、Sling がしばらくの間「流行遅れ」であったが、「流行遅れ」は安定した状態であると指摘しました。:)
彼はスリングについての素晴らしい歴史を語り、各主要セクションの区切りとして、自作のカズーで歌を披露しました。
           
          
adaptTo() 要約ポッドキャスト
昨年のadaptTo() 2024 の要約と同様に、2025 年の adaptTo() 要約ポッドキャストを録音し、まもなく公開する予定です。皆さんの多くが長いブログ投稿よりもポッドキャスト形式を好むことを私は知っているので、すぐにまたチェックしてください。
皆さん、adaptTo() 2026でお会いできるのを楽しみにしています!!
著者について
聞いてみてどうでしたか?自分に合ったものについてご質問がありますか?ぜひご相談ください!お問い合わせ
