Die Zusammenfassung der adaptTo() 2025-Konferenz
Die adaptTo()-Konferenz ist die führende AEM-Entwicklerkonferenz in Europa und eine der wenigen großen Konferenzen, an denen jeder, der als Technologe im Adobe Experience Cloud-Bereich tätig ist, jedes Jahr teilnehmen sollte. Top-AEM-Profis sowie eine große Anzahl von technischen Führungskräften von Adobe sprechen jedes Jahr auf der Konferenz und geben oft eine Vorschau und stellen Technologien vor, die Sie im kommenden Jahr verwenden möchten.
Wenn Sie ein AEM-Profi sind und es dieses Jahr nicht zur adaptTo()-Konferenz geschafft haben, finden Sie hier eine Zusammenfassung dessen, was Sie verpasst haben!
Den Anfang macht die erste jährliche adaptTo() Pre-Conference Bike Ride!
Die erste jährliche adaptTo()-Vorkonferenz-Radtour fand am Tag vor den ersten Sitzungen, am 28. September 2025, in Berlin statt. Die Teilnehmer besichtigten die Sehenswürdigkeiten rund um Berlin und endeten schließlich in der Kulturbrauerei - dem Veranstaltungsort der adaptTo() Konferenz. Neben der frischen Herbstluft und der frischen Herbstlandschaft hatten wir die Gelegenheit, einige großartige Gespräche mit den Teilnehmern darüber zu führen, worauf sie sich bei der kommenden Konferenz am meisten freuen, einschließlich einiger Worte des Zeremonienmeisters der Konferenz, Roman Müller!
           
          
Höhepunkte der adaptTo()-Konferenz
Die AEM- und Edge-Delivery-Landschaft ist so breit gefächert, mit so vielen Facetten einer "durchschnittlichen" Implementierung, dass eine technische Konferenz wie diese ausnahmslos Sitzungen haben wird, die für einige Leute mehr als für andere anwendbar sind. Bei den Projektklassen, die wir in Angriff genommen haben, waren die folgenden Sitzungen die folgenden, die ich am interessantesten fand:
Beim Ausführen von 1000 Anwendungen auf AEMaaCS
Jörg Hoh und Pramod Hirole eröffneten die Konferenz mit einer GROSSARTIGEN Session über die Zuverlässigkeit von AEM-Websites - von der wahrscheinlich erfahrensten AEM SRE der Welt. Jörg ist SRE im AEM Cloud Service-Team, und AEMaaCS verfügt derzeit über FÜNFZIGTAUSEND laufende Instanzen und über 1000 verschiedene Kundenanwendungen.
Mit einer neuen Version von AEM jede Woche, neuen Feature-Releases jeden Monat und der lächerlichen Flexibilität von AEM, die ständig das schaffen, was Jörg treffend als Interesting applications bezeichnete 😊
Und zwar mit dem ersten von vielen aufschlussreichen Zitaten der Konferenz:
"Leider sind nicht alle guten Praktiken in sinnvoller Weise dokumentiert."
Als jemand, der die letzten 15 Jahre damit verbracht hat, die AEM-Dokumentation zu lesen, kann ich das bestätigen.
Einige andere interessante Anmerkungen:
- Zuverlässiges Verhalten hängt davon ab, dass es keine Schuppen und zuverlässiges Verhalten gibt. Eine Anwendung mit kurzer Startzeit = gut für die Elastizität. Und eine solche Anwendung muss auch mit leerem Cache zuverlässig funktionieren
- Ein weiteres tolles Zitat: "Ein schneller 429 ist besser als ein langsamer 503"
- Das Verschieben vieler Aufgaben von der Laufzeit in die Build-Zeit beschleunigt den Start
- Nicht JEDER Datenverkehr muss an AEM weitergeleitet werden, einen Teil des Frontend-Fastly-Datenverkehrs an einen Agenten weiterleiten usw
Herausforderungen beim Betrieb von 1000+ verschiedenen AEM-Anwendungen
Der AEM-Weiterleitungskompass – Masoud & Martin
Dies war ein weiterer großartiger Vortrag, um all die vielen Möglichkeiten zusammenzufassen, wie Weiterleitungen in AEM durchgeführt werden können. Es ist, als hätten sie meinen zusammenfassenden Vortrag, den ich beim Mountainbiken über AEM-Weiterleitungen gehalten habe, genommen und einen wirklich nützlichen Vortrag darüber gehalten. :)
Zitat ziehen:
Viele von uns haben das "CSV des Verderbens" geerbt
(Ich musste definieren, was eine "CSV des Verderbens" für den neuen Entwickler neben mir ist, aber wir alle kennen das - eine 100k-Zeilen-CSV mit zufälligen Weiterleitungen, die es zu verarbeiten gilt.)
- Sowohl "systemgesteuert" als auch "geschäftsorientiert" leiten Daseinsgründe weiter, und beide müssen auf angemessene Weise gehandhabt werden
- Es ist schwer zu glauben, dass Vanity-URLs nach 10 Jahren immer noch nicht mandantenfähig sind und dieses Problem nicht gelöst wurde OOTB
- Eine großartige Erklärung der neuen pipelinefreien Weiterleitungsfunktionalität
- Eine Ermahnung, REGELMÄSSIGE WEITERLEITUNGSAUDITS ZU PLANEN – mit Schwerpunkt auf der Behebung/Entfernung veralteter Einträge
Der Umleitungskompass: Verwalten von Weiterleitungen in AEM-Projekten
Edge Worker auf Adobe Managed CDN – Quentin & Marius
Quentin Veccio und Marius Petria hielten einen GROSSARTIGEN Vortrag über Edge Worker (oder Edge Functions) AEM & Edge Delivery, und dieser Vortrag schlich sich als einer der potenziell transformativsten Vorträge des Tages ein - in Bezug darauf, was wir alle wissen sollten, wie wir es im neuen Jahr nutzen und nutzen sollten.
           
          
Hinweis: Ich werde bald mehr darüber schreiben.
Als Hinweis wird Edge Compute jedoch als separate SKU in AEM enden, obwohl die Edge-Authentifizierung im Basisprodukt enthalten sein wird.
Edge-Funktionen und OIDC-Authentifizierung in Adobe Managed CDN
Crawl-Ready AEM: Anpassung von Inhalten für LLM-Effizienz und KI-Suche – Sinem & Flavio
LLM-Optimierung / Generative Engine Optimierung (GEO) ist ein Thema, das wir alle im kommenden Jahr viel ernster nehmen müssen.
Der Hinweis in der Präsentation: "Die Leute gehen nicht mehr so oft auf Websites" – aber die Absicht und "wie oft wird Ihre Marke erwähnt" ist eine große Sache.
LLM Optimizer ist ein neues Tool von Adobe zur gezielten Verbesserung der LLM-Markensichtbarkeit, das im vergangenen Jahr in nur wenigen Monaten vom Konzept zur GA wurde. Es ist so ein neues Ding, das dieses Jahr auf dem Adobe Summit noch nicht einmal vollständig konzipiert wurde - es ist so neu, aber es ist bereits in Produktion.
- 
            Ein Beispiel: auf Adobe.com, Adobe verzeichnete einen Rückgang der CTR um 34 %, wenn es in der Google-Suche eine KI-Übersicht gibt. 
- 
            In etwa 2 Wochen wird Elmo allgemein verfügbar sein, und sie haben bereits über 50 Kunden 
- 
            Auf Adobe.com: - Adobe hat die Sichtbarkeit von LLM um 200 % gesteigert
- 41 % mehr Traffic durch LLMs
 
· Crawl-Ready AEM: Anpassen von Inhalten für LLM-Effizienz und KI-Suche
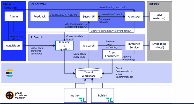
Intelligente Inhalte in AEM mit Content AI
           
          
Nitin & Fabrizio hielten einen Vortrag über die neuen Content-KI-Funktionen in AEM, bei denen es sich um eine völlig neue Infrastruktur und Ausrüstung handelt, die als Teil des AEM-as-a-Cloud-Service bereitgestellt wird.
Dies ist eine neue, RAG-fähige Suche für AEM, die eine Reihe von Funktionen bietet:
- 
            Verwendet das RAG die Indizes für Daten, die sich im JCR befinden? 
- 
            Kann halbstrukturierte Inhalte von außerhalb des JCR abrufen 
- 
            Könnte irgendwann (aber nicht jetzt) EDS-Indexdaten abrufen und diese ebenfalls indizieren 
- 
            Dies funktioniert sowohl auf der Autoren- als auch auf der Veröffentlichungsebene. 
- 
            Content-KI-Lösungen sind derzeit: - Content-Hub
- Sites-Optimierer
- LLM-Optimierer (Elmo)
- Variationen generieren
 
Intelligente Inhalte in AEM mit Content AI
Endlich die Groovy Konsole ersetzen - das ACM Tool
Wir alle verwenden die Groovy Console schon seit kurz nach dem Fall von Napoleon II., und da sie in die Jahre gekommen ist, ist es höchste Zeit für einige kluge Entwickler, etwas Erstaunliches zu schaffen, um sie zu ersetzen. Krystian und Tomasz stellten das ACM-Tool vor, ein fortschrittliches Scripting-Tool, das mit einem einzigen Paket installiert werden kann und auf AEM 6.5 (alle Service Packs einschließlich 6.5.0) funktioniert. AEM 6.5 LTS und AEM as a Cloud Service. Es hat eine Menge erstaunlicher Funktionen.
           
          
- 
            Live-Ausgabe, Live-Kompilierung, vscode-ähnliche Ausführung 
- 
            Jobs überleben Aktualisierungen 
- 
            Verhindert mehrere gleichzeitige Ausführungen 
- 
            Speichert den Verlauf 
- 
            Anwendungsfälle wie: - Automatisieren Sie Inhaltsaktualisierungen in großen Mengen
- Aktualisierungen von Berechtigungen
- Migrieren von Inhalten (Verschieben von Inhalten in Inhaltsfragmente
- Erstellung von Berichten
- Datenimport
 
· Repo: https://github.com/wttech/acm
AEM / Edge-Bereitstellung Dual-Tempo-Content-Workflows – Arko & Divanshu
Die Adobe AEM-Champions Arko & Divanshu hielten einen großartigen Vortrag über duale Content-Workflows mit hybriden Projekten, bei denen sowohl AEM as a Cloud Service ("klassisches" AEM) als auch Edge-Delivery-Services zum Einsatz kommen.
           
          
Es ist etwas, über das wahrscheinlich nicht genug gesprochen werden kann - dass die Tatsache, dass Adobe derzeit diese beiden leistungsstarken Technologien nebeneinander lizenziert, bedeutet, dass Sie die Möglichkeit haben, nicht auf eine von ihnen zu setzen, wenn beide Technologien sinnvoll sind.
Das 6.5 LTS Upgrade meistern
Ein großes Thema auf der letztjährigen adaptTo() war die offizielle Ankündigung, AEM auf JDK 17 auszuführen, und die bevorstehende Veröffentlichung dessen, was später als AEM 6.5 LTS bekannt werden sollte. Jetzt, da 6.5 LTS schon seit einiger Zeit auf dem Markt ist, gab Mohit von Adobe einen großartigen Überblick über die praktischen Erfahrungen mit AEM 6.5 LTS-Upgrades, Überlegungen, die man beim Upgrade beachten sollte, und Erkenntnisse zum Entwerfen Ihres 6.5 LTS-Upgrade-Projekts.
           
          
Einige Notizen aus seinem Vortrag:
- 
            Wie bereits erwähnt, wird 6.5 LTS jetzt bei Ausführungen auf JDK 17 und JDK 21 ausgeführt. Eine Anmerkung aus dem Q&A - es gibt keine bevorstehenden Pläne, es auf Java 25 zum Laufen zu bringen. 
- 
            Das erste Service Pack wurde gerade für 6.5 LTS veröffentlicht 
- 
            Lenker & Guave wurden u.a. entfernt 
- 
            Warum ein 6.5 LTS-Upgrade? - Es hat die neueste JVM
- Es wird über eine langfristige Unterstützung (d. h. Nein, Adobe wird Ihnen nicht sagen, dass Sie in die Cloud wechseln müssen - dies wird für einige Zeit unterstützt werden.
- Da das neue Tomcat und JBoss neue APIs unterstützen, bedeutet dies, dass Sie AEM jetzt in Tomcat oder JBoss einfügen können
 
Meistern des AEM 6.5 LTS-Upgrades - adaptTo() 2025
KI-gestützte AEMaaCS-Migrationen
Dinesh gab eine Demo einer faszinierenden Anwendung von LLMs und KI, um Dinge zu lösen, die wir uns von einer KI wirklich wünschen würden: die hirnlose Plackerei eines AEMaaCS-Refactorings und einer Migration.
Er demonstrierte einen neuen Service, der gerade in Arbeit ist, nämlich einen KI-gestützten Service, der die Migration von AEM Cloud Services unterstützt.
           
          
Die ganze Idee ist ein Dienst, bei dem Sie das Git-Projekt der AEM On-Prem-Codebasis als ZIP in die Cloud Acceleration Manager-Benutzeroberfläche hochladen, und eine Reihe von KI-Tools machen dies reibungsloser.
Der Dienst verfügt über einige Komponenten, um AEM-Projekte so umzustrukturieren, dass sie den Anforderungen von AEM as a Cloud Service entsprechen, Code und Inhalte trennen und dann Artefakte für die Bereitstellung generieren können. Eine Code-Transformer-Routine verfügt über Heuristiken zum Erkennen von inkompatiblem Code und zum Anwenden von KI-gesteuerten Transformatoren, um kompatiblen Java-Code für die Cloud zu generieren.
Es würde Dinge tun wie:
- Identifizieren inkompatibler Konstrukte
- Ersetzen von Ereignis-Listenern durch Ereignishandler und Conver-Scheduler in Sling-Aufträge
- Ersetzen Sie den Replikationscode durch Sling-Verteilungs-APIs, um ihn an AEMaacS-Standards anzupassen
- Inkompatible Assets-API zum AEM-Upload-Dienstprogrammcode
· Zu den kommenden Funktionen gehören:
- Dispatcher-Konverter
- Index-Konverter
- Workflow-Migrator
DON'T PANIC - Eine Einführung in die Arbeit als AEM Site Reliability Engineer
Dies war einer meiner Lieblingsvorträge der gesamten Veranstaltung - eine Reihe großartiger Beispiele dafür, wie man als ruhiger, gesammelter und organisierter Site Reliability Engineer (SRE) an Website-Probleme herangeht. Ich werde hier ein paar meiner Notizen einfügen, werde sie aber wahrscheinlich durch den eigentlichen Vortrag ersetzen, sobald das Video veröffentlicht ist - dies war ein meisterhafter Vortrag von Dominik und Grant.
Deep Dive zum neuen Adobe Commerce Cloud Service – Irmi & Asli
Dies war ein Vortrag, den ich gerne auf dem Adobe Summit gesehen hätte, als Adobe den Adobe Commerce Cloud Service zum ersten Mal einführte, mit weiteren Notizen, Diagrammen und Demonstrationen, die zeigen, wie er sich in den Mix einfügt. Ich lebe für solche Diagramme.
Aber auch als Dance Dad musste ich Irmis heiße pinke Pumps und pink glitzernde Queuekarten sehr positiv zu schätzen wissen, es war durch und durch episch.
           
          
- Sie demonstrierten einen Produktempfehlungsblock, einen Sensei-Block und andere Verwendungsmöglichkeiten von Commerce Cloud Service, wobei Blöcke in Document Authoring (DA) erstellt wurden.
- Wir haben wieder einmal gezeigt, wie viel Erfahrung wir mit den neuen Commerce Drop-Ins & Boilerplate haben müssen
- Sie haben keinen direkten Zugriff mehr auf den Commerce Cloud Service, keine PHP-Entwicklung mehr
- Anfragen gehen nicht mehr direkt an Commerce, sondern durchlaufen ein API-Mesh über die Adobe Developer Consolei
- Sie haben Workfront auch in den AEM-Sidekick integriert, was ich schon immer tun wollte, und ich habe vergessen, sie zu fragen, wie sie das gemacht haben!
- Sie stellten fest, dass die Dinge komplexer werden, wenn Sie außerhalb der Linien malen möchten
Adobe Commerce as a Cloud Service: Ein tiefer Einblick in die Zukunft des Handels
AEM Assets Trust & Governance – Radu von Adobe
Radu hielt einen Vortrag, der zu sehr unter dem Radar flog, über einige ziemlich wichtige (aber weniger "auffällige") neue Funktionen in AEM Assets.
Diese beiden experimentellen Funktionen:
- Native Malware-Scans: Schutz der Asset-Ingestion-Pipeline
- Authentizität & Provenienz: Rückverfolgbarkeit von Inhalten durch unsichtbare Wasserzeichen. Natürlich musste ich hier ein großartiges Wort nachschlagen - "Provenienz", das ist der Ursprung und die Geschichte von etwas, eine Aufzeichnung von etwas, die beweist, woher es kommt und wie es entstanden ist, und damit seine Authentizität.
           
          
Asset Trust & Governance: Man muss in der Lage sein, ständig zu validieren:
- Diese Assets sind frei von Malware und frei von Manipulationen, und Sie wissen, wer auf sie zugreifen und sie ändern kann.
- Dass Assets authentisch sind, dass sie einen nachgewiesenen Ursprung haben, dass sie Wasserzeichen und Metadaten haben und dass sie seit der Erstellung nicht verändert wurden
Neu: Vorverarbeitungsphase für Assets
Die Asset-Vorverarbeitung kann aktiviert oder deaktiviert werden und kann wiederholt werden
Malware-Scans in Assets
- Benutzerdefinierte Integrationen mit Sling Commons Clam, Apache Sling Clam und ClamA
- Auf CS gibt es keine wirkliche Möglichkeit, einen lokalen Speicher zu haben, auf dem wir Malware-Scans durchführen könnten
- Aber jetzt gibt es dieses Vorverarbeitungs-Framework, mit dem hochgeladene Assets in einen Quarantäneordner ausgeführt werden können
- Der Quarantäneordner verfügt über ACLs, alles, was Sie in dem Ordner tun können, ist zu löschen oder die Quarantäne aufzuheben oder in einen Container herunterzuladen
Unsichtbares Wasserzeichen
Wie können Sie feststellen, ob etwas von KI erstellt, von Photoshop erstellt, geändert usw. wurde? Wie speichert man das dauerhaft und unsichtbar, so dass man auch nach dem erneuten Teilen auf Facebook weiß, woher das JPEG stammt?
- 
            Die Authentizität des Inhalts sollte für jedes Asset gewährleistet sein 
- 
            Sie müssen Informationen bereitstellen für: - Wer hat es erstellt?
- Wann wurde es erstellt und wie wurde es erstellt (KI, Editor usw.)
- Welche Änderungen wurden vorgenommen?
 
- 
            Das Content Authenticity Manifest ist verschlüsselt 
- 
            Generative Adverserial Network (GAN) wird für die Validierung verwendet, Sie können ein Asset darauf werfen, egal wie groß es ist 
Bertrand – Illustrierte Geschichte des Schleudertuchs
Dieser Vortrag war ein absoluter INSTANT CLASSIC und ich werde vorerst nicht versuchen, ihn zusammenzufassen, bis der eigentliche Vortrag herauskommt.
Er merkte an, dass Sling seit einiger Zeit "aus der Mode" sei, aber dass "aus der Mode" ein stabiler Zustand sei. :)
Er erzählte eine fabelhafte Geschichte von Sling und untermalte jeden wichtigen Abschnitt mit einem Lied auf seinem selbst entworfenen Kazoo.
           
          
Der adaptTo() Recap Podcast
Genau wie im letzten Jahr haben wir einen adaptTo() Recap-Podcast für 2025 aufgenommen, der in Kürze live gehen wird! Schauen Sie bald wieder vorbei, denn ich weiß, dass so viele von Ihnen das Podcast-Format einem langen Blogbeitrag vorziehen.
Wir hoffen, euch alle bei adaptTo() 2026 zu sehen!!
Über den Autor
Gefällt Ihnen, was Sie gehört haben? Haben Sie Fragen dazu, was für Sie das Richtige ist? Wir würden uns freuen, mit Ihnen zu sprechen! Kontaktieren Sie uns
