adaptTo()2025年會回顧
adaptTo() 會議是歐洲首屈一指的 AEM 開發者會議,也是 Adobe Experience Cloud 領域的技術人員每年都應該參加的少數大型會議之一。 頂尖的 AEM 專業人士以及大量的 Adobe 技術領導者每年都會在會議上發言,多次預覽和介紹您來年想要使用的技術。
如果您是 AEM 專業人士,但今年未能參加 adaptTo() 會議,以下是您錯過的重溫!
開場:首屆年度 adapto() 會前自行車騎乘活動!
第一次年度 adaptTo() 會前自行車騎乘活動於 2025 年 9 月 28 日第一次會議前一天在柏林舉行。與會者遊覽了柏林各處的景點,最後在 Kulturbrauerei 結束,那是 adaptTo() 會議的會場。 除了新鮮的秋天空氣和風景之外,我們也有機會與與會者進行了一些很棒的對話,討論他們在未來的會議中最期待的事情,包括會議司儀Roman Müller 的一些話!
           
          
adaptTo()會議重點
AEM& Edge Delivery 的領域非常廣泛,對於一般的"" 實作而言有許多面向,因此像這樣的技術研討會總是會有對某些人較為適用的環節。 因此,在我們所處理的專案類別中,以下是我覺得最有趣的環節:
在 AEMaaCS 上執行 1000 個應用程式
Jörg Hoh 和 Pramod Hirole 以一場關於 AEM 網站可靠性的精彩會議揭開序幕 - 他們可能是全球最有經驗的 AEM SRE。 Jörg 是 AEM 雲端服務團隊的 SRE,目前 AEMaaCS 有五萬個執行中的實體,以及超過 1000 個不同的客戶應用程式。
AEM 每週都有新版本,每個月都有新功能釋出,而且 AEM 極高的彈性不斷創造出 Jörg 所謂的Interesting applications 😊 。
這也是會議中第一句精闢的引語:
「不幸的是,並不是所有的好做法都能以有用的方式記錄下來」。
身為一個花了 15 年時間閱讀 AEM 文件的人,我可以證明這一點。
其他一些有趣的說明:
- 可靠的行為取決於沒有片狀& 可靠的行為。 啟動時間短的應用程式 = 具有良好的彈性。這樣的應用程式即使在快取記憶體為空的情況下也能穩定運作。
- 另一句名言:"快速的 429 總比緩慢的 503 好"
- 將大量任務從執行時移至建立時,讓啟動速度更快
- 並非所有流量都需要路由至 AEM,例如將某些前端 Fastly 流量路由至代理等。
AEM 重定向指南針 - Masoud& Martin
這是另一個很棒的講座,總結了在 AEM 中可以進行重定向的所有許多方式。 就好像他們把我在騎登山自行車時對 AEM 重定向所做的總結講座,做成了一個實際有用的講座。 :)
拉動引號:
我們許多人都繼承了 「末日 CSV」。
(我必須向身旁的新開發人員說明"CSV of Doom" 是什麼,但我們都曾經有過這樣的經驗 - 100K 行的 CSV,要處理的是隨機的重定向。))
- 系統驅動」和「業務驅動」都是重定向的原因,兩者都需要以適當的方式處理
- 令人難以置信的是,經過 10 年之後,虛榮 URL 仍然沒有多租戶功能,而且 OOTB 還沒有解決這個問題
- 全新無管道重定向功能的精彩說明
- 提醒您定期進行重覆審核 - 重點在於修正/刪除陳舊的分錄
Adobe Managed CDN 上的邊緣工作站 - Quentin& Marius
Quentin Veccio 和 Marius Petria 就 AEM& Edge Delivery 的 Edge Workers (或 Edge Functions) 發表了精彩的演講,這也是當天最有潛力改變的演講之一 - 關於我們在新的一年裡應該知道如何使用和利用什麼。
           
          
備註: 我很快就會寫更多關於這方面的文章。
需要注意的是,雖然 Edge Authentication 會包含在基本產品中,但 Edge Compute 最終會成為 AEM 中的獨立 SKU。
Adobe Managed CDN 中的邊緣功能和 OIDC 驗證
Crawl-Ready AEM:為 LLM 效率和 AI 搜尋適應內容 - Sinem& Flavio
LLM 最佳化/生成式引擎最佳化 (GEO) 是來年我們都需要更認真看待的課題。
簡報中的說明: "人們不再那麼常上網站」- 但意圖和"您的品牌被提及的頻率" 是件大事。
LLM Optimizer 是 Adobe 推出的新工具,專門用來提高 LLM 品牌的能見度,在過去一年中,從概念到 GA 僅僅花了幾個月的時間。 它是如此新穎,甚至在今年的 Adobe 峰會上都還沒完全概念化 - 它是如此新穎,但已經在生產中。
- 
            範例:Adobe.com、Adobe 看到,如果 Google Search 上有 AI 概觀,CTR 會下降 34% 。 
- 
            大約兩週後,Elmo 將會推出 GA,目前他們已經有超過 50 位客戶 
- 
            在 Adobe.com 上: - Adobe 在 LLM 的知名度增加了 200%
- 41% 來自 LLM 的流量增加
 
-Crawl-Ready AEM:為 LLM 效率和 AI 搜尋適應內容
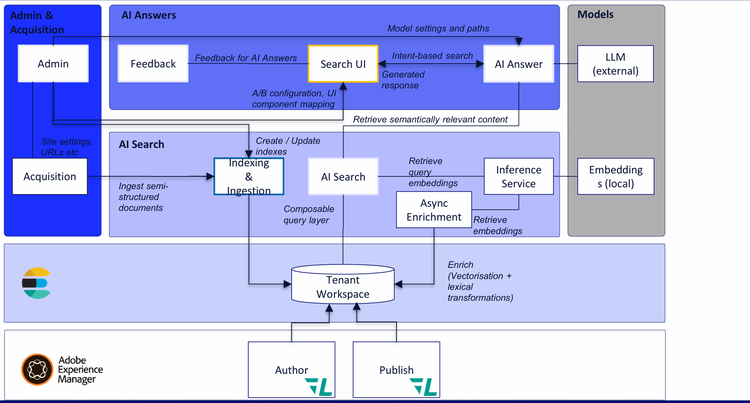
使用 Content AI 在 AEM 中為內容注入智慧
           
          
Nitin& Fabrizio 講述了 AEM 中全新的內容 AI 功能,這是全新的基礎架構和裝置,是 AEM 作為雲端服務的一部分。
由 Elasticsearch 支援,這是 AEM 的全新 RAG 功能搜尋,可執行多項工作:
- 
            RAG 是否在 JCR 中的資料上使用索引? 
- 
            可以從 JCR 外部抽取半結構內容 
- 
            最終(但不是現在)可能會拉入 EDS 索引資料,並將其也編入索引。 
- 
            此功能適用於 Author& Publish 層級。 
- 
            目前的內容 AI 解決方案有 - 內容中心
- 網站最佳化
- LLM 優化器 (Elmo)
- 產生變化
 
終於取代 Groovy 控制台 - ACM 工具
自從拿破侖二世倒台之後,我們就一直在使用 Groovy Console。 Krystian 和 Tomasz 介紹了 ACM 工具,這是一個可安裝於單一套件的進階腳本工具,適用於 AEM 6.5 (包括 6.5.0 在內的所有 Service Packs)、AEM 6.5 LTS 和 AEM 作為雲端服務。 它擁有大量驚人的功能。
           
          
- 
            即時輸出、即時編譯、類似 vscode 的執行 
- 
            工作曆年更新 
- 
            防止多重同時執行 
- 
            持續歷史 
- 
            使用個案,例如: - 自動批量更新內容
- 權限更新
- 遷移內容(將內容移至內容片段
- 報告生成
- 資料匯入
 
- Repo:https://github.com/wttech/acm
我們不能自動執行嗎?權限& 使用 ACM 工具以程式碼方式更新內容
AEM / Edge Delivery 雙步內容工作流程 - Arko& Divanshu
Adobe AEM 冠軍 Arko& Divanshu 就雙節奏的內容工作流程做了精彩的演講,混合專案同時使用 AEM as a Cloud Service ("classic" AEM) 和 Edge Delivery 服務。
           
          
Adobe目前同時授權這兩種強大的技術,這意味著如果兩種技術都可以運用,您就有機會不完全採用其中一種。
掌握 6.5 LTS 升級
在去年的 adaptTo() 上 ,一個 很大的話題 是官方宣佈在 JDK 17 上執行 AEM,以及即將發行的後來被稱為 AEM 6.5 LTS 。現在 6.5 LTS 已經推出一段時間了,Adobe 的 Mohit 針對 AEM 6.5 LTS 升級的實際經驗、升級時的注意事項,以及如何設計 6.5 LTS 升級專案的心得做了詳盡的介紹。
           
          
他講話的一些筆記:
- 
            如前所述,6.5 LTS 現在可在 JDK 17 和 JDK 21 上執行。Q&A 的注意事項 - 目前還沒有讓它在 Java 25 上運作的迫切計畫。 
- 
            6.5 LTS 的第一個 Service Pack 剛發布 
- 
            手把& Guava 被移除,其中包括 
- 
            為什麼要升級 6.5 LTS? - 它有最新的 JVM
- 它會有長期的支援(即不,Adobe 不會告訴您需要移至雲端 - 這將會支援一段時間。
- 因為新的 Tomcat& JBoss 支援新的 API,這表示您現在可以將 AEM 置於 Tomcat 或 JBoss 之內。
 
掌握 AEM 6.5 LTS 升級 - adaptTo() 2025
人工智能驅動的 AEMaaCS 遷移
Dinesh 演示了 LLM 和 AI 在解決我們非常希望 AI 能夠處理的事情上的迷人應用:AEMaaCS 重構& 遷移的無謂工作。
他演示了目前正在開發的一項新服務,這是一項人工智能驅動的服務,可幫助 AEM 雲服務進行遷移。
           
          
整個構想是在 Cloud Acceleration Manager UI 中,將 AEM on-prem 程式碼庫的 git 專案上傳為 ZIP,並透過一套 AI 工具讓此過程更順暢。
這項服務有幾個元件,可以重組 AEM 專案,以符合 AEM 作為雲端服務的要求,分開程式碼& 內容,然後能夠產生工件進行部署。 Code Transformer 例程具有啟發式偵測不相容的程式碼,並應用 AI 驅動的轉換器為雲端產生相容的 Java 程式碼。
它可以做以下事情
- 識別不相容的結構
- 以事件處理程式取代事件監聽器,並將排程器轉換為 Sling Jobs
- 以 Sling Distribution API 取代複製代碼,以符合 AEMaacS 標準
- 與 AEM-Upload 工具程式碼不相容的資產 API
- 即將推出的功能包括
- 調度員轉換器
- 索引轉換器
- 工作流程轉換器
不要恐慌 - AEM 網站可靠性工程師入門指南
這是整場活動中我最喜歡的演講之一 - 一系列很棒的範例,說明如何以一位冷靜、沉著、有條理的網站可靠性工程師 (SRE) 來處理網站問題。 我會把我的一些筆記放在這裡,但一旦影片播出後,我可能會用實際的演講內容來取代,這是 Dominik 和 Grant 的精湛演講。
不要驚慌!讓您的 AEM 專案為現實世界的規模和複雜性做好準備 - adaptTo() 2025
深入瞭解全新的 Adobe Commerce Cloud 服務 - Irmi& Asli
當 Adobe 剛開始推出 Adobe Commerce Cloud Service 時,我很希望能在 Adobe Summit 上看到這篇演講,其中有更多的筆記、圖表和示範,顯示它如何融入其中。 我為這樣的圖表而活。
不過,身為舞爸的我必須要特別讚賞 Irmi 穿著粉紅色高跟鞋和粉紅色閃爍的提示卡,簡直是史詩。
           
          
- 他們展示了產品推薦區塊、Sensei 區塊以及其他使用商務雲端服務的區塊,這些區塊都是在文件撰寫 (DA) 中撰寫的。
- 再次展示了我們有多麼需要對新的商務落款有經驗& 範本
- 不再能直接存取商務雲端服務,也不再需要 PHP 開發
- 請求不再直接傳送至商務系統,而是透過 API 網路,經由 Adobe 開發者主控台傳送。
- 他們還將 Workfront 整合到 AEM Sidekick 中,這也是我一直想做的事,但我忘了問她他們是如何做到的!
- 他們指出,當您想要在線條外著色時,事情會變得更複雜
Adobe Commerce 作為雲端服務:深入探討商務的未來
AEM 資產信託& 治理 - Radu 來自 Adobe
Radu 就 AEM Assets 中一些相當重要 (但不太華麗的"" ) 的新功能,發表了一場鮮為人知的演講。
這兩項實驗功能:
- 本機惡意軟體掃描:保護資產擷取管道
- 真實性& Provenance:透過隱形水印進行內容追溯。 當然,我必須在這裡查一個很棒的詞 -"provenance" ,也就是某樣東西的起源和歷史,是某樣東西的記錄,證明它從哪裡來,如何形成,因此也證明它的真實性。
           
          
資產信託& 治理:一個人需要能夠不斷地驗證:
- 資產不含惡意軟體、不會被竄改,而且您知道誰可以存取& 修改資產
- 資產是真實的,它們有可靠的來源和水印& metadata,而且自創建以來未曾變更。
新增:資產預處理階段
資產預先處理可啟用或停用,並可重複嘗試
資產中的惡意軟體掃描
- 與 Sling Commons Clam、Apache Sling Clam 和 ClamA 的客製化整合
- 在 CS 上,我們無法使用本機儲存空間進行惡意軟體掃描。
- 但現在有了這個預先處理框架,可以將上傳的資產運行到隔離資料夾
- 隔離資料夾上有 ACL,您在資料夾中能做的就是刪除或解除隔離或下載到容器中
隱形水印
您要如何分辨什麼東西是由 AI 製作、由 Photoshop 製作、經過修改等等? 您要如何持久地、隱形地儲存這些資料,以便即使在重新分享到 Facebook 之後,您也知道 JPEG 從何而來?
- 
            應保證每項資產的內容真實性 
- 
            您需要提供以下資訊 - 誰創造了它
- 何時建立,如何建立(AI、編輯器等)
- 進行了哪些編輯
 
- 
            內容驗證文檔已加密 
- 
            Generative Adverserial Network (GAN) 用於驗證,無論大小,您都可以將資產拋向它。 
Bertrand - 索具歷史圖解
這場演講絕對是經典中的經典,在真正的演講發表之前,我暫時不會嘗試總結它。
他指出 Sling 已經有一段時間"過時了" ,但「過時」是一種穩定的狀態。 :)
他接著講述了 Sling 的精彩歷史,並用他自己設計的卡祖笛為每個主要部分點綴了一首歌。
           
          
adaptTo()重溫播客
就像去年的2024 年 adaptTo() 回顧一樣,我們已經錄製了 2025 年 adaptTo() 回顧的播客,並將於短期內上线! 請盡快回來,因為我知道很多人都喜歡播客的形式,而不是長篇的部落格文章。
希望能在 adaptTo() 2026 見到大家!!
關於作者
喜歡你聽到的嗎?對適合您的產品有疑問?我們很樂意與您討論!聯絡我們
