adaptTo()2025大会回顾
adaptTo()大会是欧洲首屈一指的 AEM 开发者大会,也是 Adobe Experience Cloud 领域技术人员每年都应参加的少数几个重要会议之一。 顶尖的 AEM 专家以及大量 Adobe 技术领导每年都会在大会上发言,多次预览和介绍来年要使用的技术。
如果您是 AEM 专业人士,但未能参加今年的 adaptTo() 会议,下面是您错过的内容回顾!
启动仪式:第一届年度适应()会前自行车骑行活动!
2025 年 9 月 28 日,第一届年度 adaptTo() 会前自行车骑行活动在柏林举行。与会者游览了柏林周边的景点,最后来到 Kulturbrauerei(adaptTo()会议的举办地)。 除了秋季的清新空气和美景之外,我们还有机会与参会者就他们最期待的会议内容进行了深入交流,包括会议司仪Roman Müller 的一些话!
           
          
adaptTo() 会议亮点
AEM& Edge Delivery 的范围非常广泛,"平均" 的实施涉及很多方面,因此像这样的技术会议必然会有一些会议对某些人的适用性较强,而对另一些人的适用性较弱。 因此,就我们一直在处理的项目类别而言,以下是我认为最有趣的会议:
在 AEMaaCS 上运行 1000 个应用程序
约尔格-霍(Jörg Hoh)和普拉莫德-希罗尔(Pramod Hirole)以一场关于 AEM 站点可靠性的精彩会议拉开了会议的序幕。 Jörg 是 AEM 云服务团队的 SRE,目前 AEMaaCS 有五万个运行实例和 1000 多个不同的客户应用程序。
由于 AEM 每周都有新版本发布,每月都有新功能发布,而且 AEM 具有令人难以置信的灵活性,不断创造出被 Jörg 称为Interesting applications 😊 的产品。
这也是会议上许多精辟引语中的第一句:
"遗憾的是,并非所有良好做法都能以有用的方式记录下来"。
作为一个在过去 15 年里一直阅读 AEM 文档的人,我可以证明这一点。
其他一些有趣的说明:
- 可靠的行为取决于没有松懈& 可靠的行为。 启动时间短的应用程序 = 弹性好。即使缓存为空,这样的应用程序也必须可靠运行
- 另一句名言"快的 429 比慢的 503 好"
- 将大量任务从运行时转移到构建时,使启动速度更快
- 并非所有流量都需要路由到 AEM,可将一些前端 Fastly 流量路由到代理等。
AEM 重定向指南针 - Masoud& Martin
这是另一场精彩的讲座,总结了 AEM 中可以实现重定向的多种方法。 这就像他们把我在骑山地自行车时做的关于 AEM 重定向的总结性演讲,做成了一个真正有用的演讲。 :)
拉引号:
我们中的许多人都继承了 "厄运 CSV"。
(我不得不向旁边的新开发人员解释"CSV of Doom" 是什么意思,但我们都经历过这种情况--需要处理随机重定向的 10 万行 CSV)。)
- 系统驱动 "和 "业务驱动 "都是重定向的原因,都需要以适当的方式加以处理
- 令人难以置信的是,10 年过去了,虚荣 URL 仍然没有实现多租户,而且这个问题还没有得到 OOTB 解决
- 关于新的无管道重定向功能的精彩说明
- 告诫定期进行重审审计--重点是修正/删除陈旧的条目
Adobe 托管 CDN 上的边缘工作者 - Quentin& Marius
Quentin Veccio 和 Marius Petria 就 AEM& Edge Delivery 的 Edge Workers(或 Edge Functions)发表了精彩的演讲,这也是当天最有可能带来变革的演讲之一--在新的一年里,我们都应该知道如何使用和利用它。
           
          
注:我将很快就此撰写更多文章。
不过需要注意的是,Edge Compute 最终将作为 AEM 中的一个单独 SKU,但 Edge Authentication 将包含在基础产品中。
Adobe 托管 CDN 中的边缘功能和 OIDC 身份验证
Crawl-Ready AEM:调整内容以提高 LLM 效率和人工智能搜索 - Sinem& Flavio
LLM 优化/生成式引擎优化(GEO)是我们在未来一年中需要更加认真对待的一个话题。
演讲中提到 "人们不再那么频繁地访问网站"--但网站的意图和"" 品牌被提及的频率是个大问题。
LLM Optimizer 是 Adobe 推出的一款新工具,专门用于提高 LLM 品牌的知名度。 这是一个新事物,在今年的 Adobe 峰会上甚至还没有完全概念化--它就是这么新,但已经在生产中了。
- 
            例如:Adobe.com、Adobe 发现,如果在谷歌搜索中使用人工智能概述,点击率会下降 34% 。 
- 
            大约两周后,精灵宝可梦就会在 GA 上发布,他们已经有了 50 多位客户 
- 
            在 Adobe.com 上: - Adobe公司的法律硕士知名度提高了200%
- 41% 来自法律硕士的流量增加
 
- 爬虫就绪的 AEM:调整内容以提高 LLM 效率和人工智能搜索能力
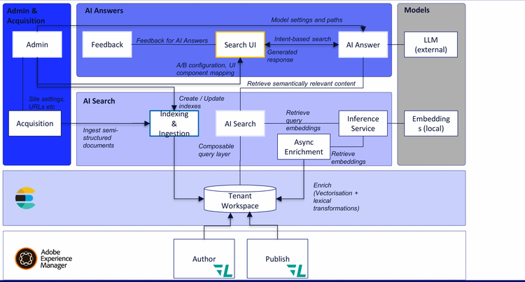
利用内容人工智能在 AEM 中实现内容智能化
           
          
Nitin& Fabrizio 介绍了 AEM 中新的内容 AI 功能,这是作为云服务 AEM 的一部分提供的全新基础设施和设备。
该搜索由 Elasticsearch 提供支持,是 AEM 的一种新的 RAG 支持搜索,可做很多事情:
- 
            RAG 是否对 JCR 中的数据使用索引 
- 
            可从 JCR 之外获取半结构化内容 
- 
            最终(但不是现在)可能会调入 EDS 索引数据,并将其也编入索引 
- 
            这对作者& 发布层都有效。 
- 
            内容 AI 解决方案目前有 - 内容中心
- 网站优化器
- LLM 优化器(Elmo)
- 生成变体
 
最终取代 Groovy 控制台 - ACM 工具
自从拿破仑二世倒台后,我们就一直在使用 Groovy 控制台,现在它已经过时很久了,是时候让一些聪明的开发人员创造一些神奇的东西来取代它了。 Krystian 和 Tomasz 介绍了 ACM 工具,这是一种高级脚本工具,只需安装一个软件包即可在 AEM 6.5(包括 6.5.0 在内的所有服务包)上运行、AEM 6.5 LTS 和 AEM 作为云服务。 它拥有大量令人惊叹的功能。
           
          
- 
            实时输出、实时编译、类 vscode 执行 
- 
            刷新后的工作岗位 
- 
            防止多重并发执行 
- 
            坚持历史 
- 
            使用案例,如 - 自动批量更新内容
- 权限更新
- 迁移内容(将内容移动到内容片段
- 生成报告
- 数据导入
 
- Repo:https://github.com/wttech/acm
我们不能自动执行吗?权限& 使用 ACM 工具按代码更新内容
AEM / 边缘交付双节奏内容工作流 - Arko& Divanshu
Adobe AEM 冠军 Arko& Divanshu 就双节奏内容工作流发表了精彩演讲,混合项目同时使用 AEM 作为云服务("classic" AEM)和边缘交付服务。
           
          
Adobe目前同时授权这两项强大的技术,这意味着,如果这两项技术都值得采用,你就有机会不全盘使用其中一项技术。
掌握 6.5 LTS 升级
在去年的 adaptTo() 大会上 ,一个 热门话题 是官方宣布在 JDK 17 上 运行 AEM,以及即将发布后来被称为 AEM 6.5 LTS 的 产品。现在 6.5 LTS 已经发布了一段时间,Adobe 的 Mohit 介绍了 AEM 6.5 LTS 升级的实际经验、升级时的注意事项以及如何设计 6.5 LTS 升级项目的经验。
           
          
他演讲的一些笔记:
- 
            如前所述,6.5 LTS 现在可在 JDK 17 和 JDK 21 上运行。Q&A 的注意事项:目前还没有在 Java 25 上运行的计划。 
- 
            6.5 LTS 的第一个服务包刚刚发布 
- 
            除其他外,还删除了车把& Guava 
- 
            为什么要升级 6.5 LTS? - 它采用了最新的 JVM
- 它将得到长期支持(即不,Adobe 不会告诉你需要转移到云端 - 这将在相当长的一段时间内得到支持。
- 由于新的 Tomcat& JBoss 支持新的 API,这意味着您现在可以将 AEM 放在 Tomcat 或 JBoss 中。
 
掌握 AEM 6.5 LTS 升级 - adaptTo() 2025
人工智能驱动的 AEMaaCS 迁移
Dinesh 演示了 LLM 和人工智能的精彩应用,以解决我们非常希望人工智能能处理的问题:AEMaaCS 重构& 迁移的无谓工作。
他演示了目前正在开发的一项新服务,这是一项人工智能驱动的服务,可帮助 AEM 云服务迁移。
           
          
它的整体构想是在云加速管理器用户界面中上传 AEM 内部代码库的 git 项目,并将其作为 ZIP 文件。
该服务包含几个组件,用于重组 AEM 项目,以符合 AEM 作为云服务的要求,分离代码& 内容,然后能够生成用于部署的工件。 代码转换器例程具有启发式功能,可检测不兼容的代码,并应用人工智能驱动的转换器为云生成兼容的 Java 代码。
它可以做以下事情
- 识别不兼容的结构
- 将事件侦听器替换为事件处理程序,将调度程序转换为 Sling Jobs
- 用 Sling Distribution API 替换复制代码,以符合 AEMaacS 标准
- 与 AEM-Upload 实用程序代码不兼容的资产 API
- 即将推出的功能包括
- 调度员转换器
- 索引转换器
- 工作流程迁移器
不要惊慌 - AEM 站点可靠性工程师入门指南
这是我在整个活动中最喜欢的演讲之一--通过一系列精彩的案例,介绍了作为一名冷静、沉着、有条理的网站可靠性工程师(SRE)如何处理网站问题。 我将在这里写下我的一些笔记,但一旦视频发布,我可能会用实际的演讲内容来代替--多米尼克和格兰特的演讲非常精彩。
不要惊慌!让您的 AEM 项目为现实世界的规模和复杂性做好准备 - adaptTo() 2025
深入了解新的 Adobe 商务云服务 - Irmi& Asli
在 Adobe 首次推出 Adobe Commerce Cloud 服务时,我就非常希望能在 Adobe 峰会上看到这样的演讲,并通过更多的说明、图表和演示来展示它是如何融入其中的。 我就是为这样的图表而活的。
不过,作为一个舞蹈爸爸,我不得不对伊尔米积极地穿着粉红色高跟鞋和粉红色闪光提示卡表示赞赏,这简直就是史诗般的存在。
           
          
- 他们展示了一个产品推荐区块、一个 Sensei 区块以及商务云服务的其他用途,其中的区块是在文档编写(DA)中编写的。
- 再次证明我们多么需要拥有使用新商务插件的经验& 模板
- 不再直接访问商务云服务,不再进行 PHP 开发
- 请求不再直接转到商务,而是通过 API 网格,通过 Adobe 开发人员控制台i
- 他们还将 Workfront 集成到了 AEM Sidekick 中,这也是我一直想做的事情,但我忘了问她是怎么做到的!
- 他们指出,当你想跳出框框时,事情就会变得更加复杂
AEM 资产信托& 治理 - 来自 Adobe 的 Radu
Radu 就 AEM Assets 中一些相当重要(但不那么华而不实的"" )的新功能做了一个过于低调的演讲。
这两项实验功能:
- 本机恶意软件扫描:保护资产摄取管道
- 真实性& 来源:通过隐形水印实现内容可追溯性。 当然,我必须在这里查找一个好词--"provenance" ,它是指某物的起源和历史,是某物的记录,可以证明它来自何方、如何形成,从而证明其真实性。
           
          
资产托管& 治理:需要能够不断验证:
- 资产不含恶意软件,不会被篡改,而且您知道谁可以访问& 修改资产
- 资产是真实的,它们有可靠的来源,有水印& 元数据,自创建以来未被更改过
新:资产预处理阶段
资产预处理可启用或禁用,并可重试
资产中的恶意软件扫描
- 与 Sling Commons Clam、Apache Sling Clam 和 ClamA 的定制集成
- 在 CS 上,没有真正的本地存储方式,我们无法进行恶意软件扫描
- 但现在有了这个预处理框架,可以将上传的资产运行到隔离文件夹中
- 隔离文件夹上有 ACL,您在该文件夹中能做的只是删除或取消隔离或下载到容器中
隐形水印
你如何分辨什么是人工智能创建的、什么是 Photoshop 创建的、什么是修改过的? 如何持久而隐蔽地存储这些信息,以便即使在这些信息被重新分享到 Facebook 之后,你仍能知道 JPEG 的来源?
- 
            应保证每项资产内容的真实性 
- 
            您需要提供以下信息 - 谁创造了它
- 何时创建,如何创建(人工智能、编辑器等)
- 进行了哪些编辑
 
- 
            内容真实性清单已加密 
- 
            生成式逆向网络 (GAN) 用于验证,无论资产大小,都可以向其投掷资产 
伯特兰 - 索具历史图解
这次演讲绝对是一次经典之作,在真正的演讲发表之前,我暂且不做总结。
他指出,Sling"已经过时一段时间了" ,但 "过时 "是一种稳定的状态。 :)
他接着介绍了 Sling 的精彩历史,并用他自己设计的卡祖笛为每个主要部分点缀了一首歌。
           
          
适应() 回顾播客
与去年的2024 年 adaptTo() 回顾一样,我们也录制了 2025 年 adaptTo() 回顾播客,并将于近期上线! 请尽快回来,因为我知道你们很多人都喜欢播客形式,而不是长篇博文。
希望能在 2026 年的 adaptTo()展会上见到你们!"!
关于作者
喜欢你听到的吗?对什么适合您有疑问?我们很乐意与您交谈!联系我们
