적응() 2025 컨퍼런스 요약
적응() 컨퍼런스는 유럽에서 열리는 최고의 AEM 개발자 컨퍼런스로, Adobe Experience Cloud 분야의 기술자라면 누구나 매년 참석해야 하는 몇 안 되는 주요 컨퍼런스 중 하나입니다. 매년 최고의 AEM 전문가와 수많은 Adobe 기술 리더가 컨퍼런스에서 연사로 나서며, 내년에 사용할 기술을 미리 살펴보고 소개하는 경우가 많습니다.
올해 적응() 컨퍼런스에 참석하지 못한 AEM 전문가를 위해 놓친 내용을 요약해 보았습니다!
첫 번째 연례 적응() 사전 컨퍼런스 자전거 라이딩을 시작합니다!
첫 번째 연례 어댑투() 사전 컨퍼런스 자전거 라이딩은 첫 세션 전날인 9월 28일 베를린에서 열렸습니다. 참석자들은 베를린의 명소를 둘러본 후 어댑트투() 컨퍼런스 장소인 쿨투르브라우에라이에서 마무리했습니다. 신선한 가을 공기와 경치 외에도 참석자들과 앞으로의 컨퍼런스에서 가장 기대되는 부분에 대해 멋진 대화를 나눌 수 있는 기회를 가졌는데, 여기에는 이번 컨퍼런스의 사회자인 로만 뮐러의 말씀도 포함되어 있습니다!
           
          
adaptTo() 컨퍼런스 하이라이트
AEM & Edge Delivery 환경은 매우 광범위하고 "평균" 구현의 측면이 매우 많기 때문에 이와 같은 기술 컨퍼런스에는 항상 다른 사람들보다 일부 사람들에게 더 깊이 적용될 수 있는 세션이 있을 것입니다. 그 동안 진행했던 프로젝트 중 가장 흥미로웠던 세션은 다음과 같습니다:
AEMaaCS에서 1000개의 애플리케이션 실행 시
전 세계에서 가장 경험이 많은 AEM SRE인 Jörg Hoh와 Pramod Hirole이 AEM 사이트 안정성에 대한 훌륭한 세션으로 컨퍼런스의 시작을 알렸습니다. Jörg는 AEM 클라우드 서비스 팀의 SRE이며, 현재 AEMaaCS는 5만 개의 실행 인스턴스와 1000개 이상의 개별 고객 애플리케이션을 보유하고 있습니다.
매주 새로운 AEM 릴리스가 출시되고, 매달 새로운 기능이 출시되며, Jörg가 적절하게 표현한 것처럼( Interesting applications 😊 ) AEM의 놀라운 유연성이 끊임없이 창출되고 있습니다.
그리고 컨퍼런스의 많은 통찰력 있는 인용문 중 첫 번째 인용문을 소개합니다:
"안타깝게도 모든 모범 사례가 유용한 방식으로 문서화되어 있는 것은 아닙니다."
지난 15년 동안 AEM 문서를 읽은 사람으로서 저는 이를 증명할 수 있습니다.
다른 흥미로운 참고 사항도 있습니다:
- 신뢰할 수 있는 동작은 흔들림이 없어야 합니다 & 신뢰할 수 있는 동작. 시작 시간이 짧은 애플리케이션 = 탄력성에 좋습니다. 그리고 이러한 애플리케이션은 캐시가 비어 있어도 안정적으로 작동해야 합니다.
- 또 다른 명언입니다: "빠른 429가 느린 503보다 낫다"
- 런타임에서 빌드 타임으로 많은 작업을 이동하면 시작 속도가 빨라집니다.
- 모든 트래픽이 AEM으로 라우팅되어야 하는 것은 아니며, 일부 프런트엔드 Fastly 트래픽을 에이전트에게 라우팅하는 등의 작업이 필요합니다.
1000개 이상의 서로 다른 AEM 애플리케이션을 운영할 때의 과제
AEM 리디렉션 나침반 - Masoud & Martin
이 강연은 AEM에서 리디렉션을 수행할 수 있는 다양한 방법을 모두 요약한 또 다른 훌륭한 강연이었습니다. 마치 제가 산악 자전거를 타면서 AEM 리디렉션에 대해 했던 강연을 요약해서 실제로 유용한 강연으로 만든 것 같습니다. :)
풀 견적:
우리 중 많은 사람들이 "파멸의 CSV"를 물려받았습니다.
(옆에 있던 새 개발자에게 Doom" 의 "CSV가 무엇인지 정의해야 했지만, 무작위 리디렉션을 처리해야 하는 10만 줄짜리 CSV는 우리 모두 경험해 본 적이 있습니다. )
- "시스템 중심"과 "비즈니스 중심"은 모두 존재 이유를 재지정하며, 둘 다 적절한 방식으로 처리해야 합니다.
- 10년이 지난 지금도 여전히 베니티 URL이 멀티테넌트가 아니며 이 문제가 OOTB로 해결되지 않았다는 사실이 믿기지 않습니다.
- 새로운 파이프라인 없는 리디렉션 기능에대한 훌륭한 설명
- 정기적인 리다이렉트 감사 예약에 대한 권고 - 오래된 항목 수정/제거에 중점을 두고 있습니다.
리디렉션 나침반: AEM 프로젝트에서 리디렉션 관리하기
Adobe 관리형 CDN의 엣지 워커 - Quentin & Marius
Quentin Veccio와 Marius Petria는 에지 워커(또는 에지 함수) AEM & 에지 딜리버리에 대한 훌륭한 강연을 진행했으며, 이는 새해에 우리 모두가 어떻게 사용하고 활용해야 하는지에 대한 잠재적인 혁신적 강연 중 하나로 자리 잡았습니다.
           
          
참고: 이에 대한 자세한 내용은 곧 다시 작성할 예정입니다.
참고로 Edge 인증은 기본 제품에 포함되지만 Edge Compute는 AEM에서 별도의 SKU로 유지됩니다.
Adobe 관리형 CDN의 엣지 기능 및 OIDC 인증
크롤링 지원 AEM: LLM 효율성 및 AI 검색을 위한 콘텐츠 조정 - Sinem & Flavio
LLM 최적화/제너레이티브 엔진 최적화(GEO)는 내년에 우리 모두가 훨씬 더 진지하게 고려해야 할 주제입니다.
프레젠테이션의 메모입니다: "사람들은 더 이상 웹사이트를 많이 방문하지 않습니다." - 하지만 의도와 "브랜드가 얼마나 자주 언급되는지" 는 큰 문제입니다.
LLM Optimizer는 LLM 브랜드 가시성을 구체적으로 개선하기 위한 Adobe의 새로운 툴로, 작년에 개념에서 GA로 전환된 지 불과 몇 달 만에 출시되었습니다. 올해 Adobe Summit에서 완전히 개념화되지도 않았을 정도로 새로운 기능이지만 이미 제작에 들어간 상태입니다.
- 
            예: Adobe.com에서, Adobe는 Google 검색에 AI 개요가 있는 경우 CTR이 34% 하락했습니다. 
- 
            약 2주 후에 Elmo는 GA가 될 예정이며 이미 50명 이상의 고객을 확보했습니다. 
- 
            Adobe.com에서: - Adobe는 LLM 가시성이 200% 증가했습니다.
- 41% LLM 트래픽 증가
 
- 크롤링 지원 AEM: LLM 효율성 및 AI 검색에 맞게 콘텐츠 조정하기
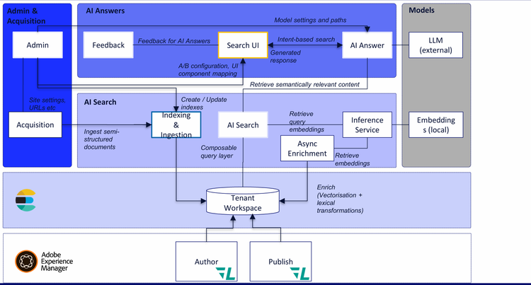
Content AI를 통해 AEM에서 콘텐츠에 인텔리전스 제공
           
          
Nitin & Fabrizio는 AEM의 새로운 콘텐츠 AI 기능에 대한 강연을 진행했는데, 이는 AEM as a Cloud 서비스의 일부로 제공되는 완전히 새로운 인프라와 장비입니다.
Elasticsearch에 의해 구동되는 이 검색은 여러 가지 작업을 수행하는 AEM을 위한 새로운 RAG 지원 검색입니다:
- 
            JCR에 있는 데이터의 인덱스를 사용하여 RAG를 사용합니까? 
- 
            JCR 외부에서 반구조화된 콘텐츠를 가져올 수 있습니다. 
- 
            언젠가는 (당장은 아니지만) EDS 인덱스 데이터를 가져와서 이것도 인덱싱할 수 있습니다. 
- 
            이는 작성자 & 게시 계층 모두에서 작동합니다. 
- 
            현재 콘텐츠 AI 솔루션은 다음과 같습니다: - 콘텐츠 허브
- 사이트 최적화 도구
- LLM 옵티마이저(엘모)
- 변형 생성
 
Content AI를 통해 AEM에서 콘텐츠에 인텔리전스 제공
마침내 그루비 콘솔을 교체하다 - ACM 도구
우리 모두는 나폴레옹 2세가 몰락한 직후부터 그루비 콘솔을 사용해 왔으며, 이가 많이 길어졌기 때문에 일부 영리한 개발자들이 이를 대체할 놀라운 무언가를 만들어야 할 때입니다. Krystian과 Tomasz는 AEM 6.5(6.5.0을 포함한 모든 서비스 팩)에서 작동하는 단일 패키지로 설치할 수 있는 고급 스크립팅 도구인 ACM 툴을 소개했습니다, AEM 6.5 LTS 및 클라우드 서비스로서의 AEM. 수많은 놀라운 기능이 있습니다.
           
          
- 
            라이브 출력, 라이브 컴파일, vs코드와 유사한 실행 
- 
            새로 고침 후에도 작업 유지 
- 
            다중 동시 실행 방지 
- 
            기록 유지 
- 
            다음과 같은 사용 사례: - 대량 콘텐츠 업데이트 자동화
- 권한 업데이트
- 콘텐츠 마이그레이션(콘텐츠 조각으로 콘텐츠 이동
- 보고서 생성
- 데이터 가져오기
 
- Repo: https://github.com/wttech/acm
그냥 자동화하면 안 될까요? 권한 & ACM 도구로 코드형 콘텐츠 업데이트
AEM/엣지 전송 듀얼 페이싱 콘텐츠 워크플로 - Arko & 디반슈
Adobe AEM 챔피언인 Arko & 디반슈는 AEM을 클라우드 서비스("classic" AEM)와 엣지 전달 서비스를 모두 사용하는 하이브리드 프로젝트를 통해 이중화된 콘텐츠 워크플로우에 대한 훌륭한 강연을 진행했습니다.
           
          
Adobe가 현재 이 두 가지 강력한 기술에 대한 라이선스를 나란히 제공하고 있다는 사실은 두 가지 기술 중 하나에 올인하지 않아도 된다는 것을 의미하며, 두 가지 기술을 모두 사용하는 것이 합리적일 수 있다는 것을 의미합니다.
6.5 LTS 업그레이드 마스터하기
작년 adaptTo()에서 큰 화제가 되었던 것은 JDK 17에서 AEM을 실행한다는 공식 발표와 나중에 AEM 6.5 LTS로 알려지게 될 제품의 출시가 임박했다는 점입니다. 이제 6.5 LTS가 출시된 지 얼마 되지 않았으므로 Adobe의 Mohit이 AEM 6.5 LTS 업그레이드에 대한 실제 경험, 업그레이드 시 고려해야 할 사항, 6.5 LTS 업그레이드 프로젝트를 설계하는 방법에 대해 자세히 설명해 주었습니다.
           
          
그의 강연에서 몇 가지 메모를 남깁니다:
- 
            앞서 언급했듯이 6.5 LTS는 이제 JDK 17 및 JDK 21에서 실행됩니다. Q&에서 참고 사항 - Java 25에서 작동하도록 할 계획이 임박한 것은 아닙니다. 
- 
            6.5 LTS용 첫 번째 서비스 팩이 방금 출시되었습니다. 
- 
            핸들바 & 구아바가 제거되었습니다. 
- 
            왜 6.5 LTS 업그레이드인가요? - 최신 JVM이 탑재되어 있습니다.
- 장기적인 지원을 받을 수 있습니다(예 아니요, Adobe는 클라우드로 전환해야 한다고 말하지 않을 것이며, 이는 꽤 오랫동안 지원될 것입니다.
- 새로운 Tomcat & JBoss는 새로운 API를 지원하므로 이제 Tomcat 또는 JBoss 내부에 AEM을 넣을 수 있습니다.
 
AEM 6.5 LTS 업그레이드 마스터하기 - adaptTo() 2025
AI 기반 AEMaaCS 마이그레이션
Dinesh는 AI가 정말 처리해 주었으면 하는 문제, 즉 AEMaaCS 리팩토링( & 마이그레이션)의 정신없는 고된 작업을 해결하기 위해 LLM과 AI를 적용한 흥미로운 데모를 보여주었습니다.
그는 현재 준비 중인 새로운 서비스를 시연했는데, 이는 AEM Cloud Service 마이그레이션을 지원하는 AI 기반 서비스입니다.
           
          
전체 아이디어는 클라우드 가속 관리자 UI에서 AEM 온프레미스 코드베이스의 git 프로젝트를 ZIP으로 업로드하는 서비스이며, 일련의 AI 도구가 이 작업을 더 원활하게 해줍니다.
이 서비스에는 AEM 프로젝트를 재구성하고, 코드 & 콘텐츠를 분리한 다음, 배포를 위한 아티팩트를 생성할 수 있도록 AEM 프로젝트를 클라우드 서비스 요구 사항을 준수하도록 재구성하는 몇 가지 구성 요소가 있습니다. 코드 트랜스포머 루틴에는 호환되지 않는 코드를 감지하고 AI 기반 트랜스포머를 적용하여 클라우드에 호환되는 Java 코드를 생성하기 위한 휴리스틱이 있습니다.
다음과 같은 일을 할 수 있습니다:
- 호환되지 않는 구조 식별
- 이벤트 리스너를 이벤트 핸들러로 바꾸고 스케줄러를 슬링 잡으로 전환하세요.
- 복제 코드를 Sling 배포 API로 교체하여 AEMaacS 표준에 맞추기
- AEM과 호환되지 않는 자산 API-업로드 유틸리티 코드
- 향후 출시될 기능에는 다음이 포함됩니다:
- 디스패처 변환기
- 색인 변환기
- 워크플로 마이그레이터
당황하지 마세요 - AEM 사이트 안정성 엔지니어가 되기 위한 입문서
이 세션은 전체 행사 중 제가 가장 좋아하는 강연 중 하나였는데, 차분하고 체계적으로 웹사이트 문제에 접근하는 방법에 대한 훌륭한 사례들을 소개했습니다(SRE(사이트 안정성 엔지니어)). 여기에 제가 메모한 내용을 몇 가지 넣겠지만, 영상이 공개되면 실제 강연으로 대체하겠습니다 - 도미닉과 그랜트의 훌륭한 강연이었습니다.
당황하지 마세요! 실제 규모와 복잡성에 맞게 AEM 프로젝트 준비하기 - adaptTo() 2025
새로운 Adobe 상거래 클라우드 서비스에 대한 심층 분석 - Irmi & Asli
이 강연은 Adobe가 Adobe Commerce Cloud 서비스를 처음 출시했을 때 Adobe Summit에서 보았더라면 좋았을 강연으로, 더 많은 메모, 다이어그램 및 데모를 통해 이 서비스가 어떻게 혼합에 적용되는지 보여주었습니다. 저는 이런 다이어그램을 좋아합니다.
하지만 댄스 대디로서 핫핑크 펌프스와 핑크 스파클 큐 카드를 적극적으로 흔드는 이르미의 모습은 정말 대단했습니다.
           
          
- 문서 작성(DA)에서 작성된 블록을 사용하여 제품 추천 블록과 센세이 블록 및 기타 커머스 클라우드 서비스 사용법을 시연했습니다.
- 새로운 커머스 드롭인 & 보일러플레이트에 대한 경험이 얼마나 필요한지 다시 한 번 보여주었습니다.
- 더 이상 커머스 클라우드 서비스에 직접 액세스하지 않고 PHP 개발이 필요 없습니다.
- 요청은 더 이상 커머스로 직접 전달되지 않고 Adobe Developer Consolei를 통해 API 메시를 거칩니다.
- 또한 제가 항상 해보고 싶었던 일인데, 어떻게 그렇게 했는지 물어보는 것을 잊고 있었습니다!
- 그들은 선 밖에서 색을 칠하고 싶을 때 상황이 더 복잡해진다고 지적했습니다.
클라우드 서비스로서의 Adobe 커머스: 커머스의 미래에 대한 심층 분석
AEM Assets Trust & 거버넌스 - Adobe의 Radu
Radu는 AEM Assets의 다소 중요하지만 "화려하지는 않은") 새로운 기능에 대해 자세히 설명했습니다.
이 두 가지 실험적인 기능입니다:
- 기본 멀웨어 스캐닝: 자산 수집 파이프라인 보호
- 진위성 & 출처: 보이지 않는 워터마킹을 통한 콘텐츠 추적성. "출처", 어떤 것의 기원과 역사, 그것이 어디에서 왔고 어떻게 생겨났는지, 따라서 그 진위 여부를 증명하는 기록, 즉 어떤 것에 대한 기록입니다.
           
          
자산 신탁 & 거버넌스: 지속적으로 검증할 수 있어야 합니다:
- 해당 자산은 멀웨어가 없고 변조되지 않았으며, 누가 & 수정할 수 있는지 알고 있습니다.
- 해당 에셋은 출처가 입증되고 워터마킹( & ) 메타데이터가 있으며 생성 이후 변경되지 않은 진품입니다.
신규: 자산 전처리 단계
자산 사전 처리는 활성화 또는 비활성화할 수 있으며 다시 시도할 수 있습니다.
에셋의 멀웨어 검사
- 슬링 커먼즈 클램, 아파치 슬링 클램 및 클램에이와의 사용자 정의 통합
- CS에서는 멀웨어 검사를 수행할 수 있는 로컬 스토리지를 실제로 확보할 방법이 없습니다.
- 하지만 이제 이 사전 처리 프레임워크가 있어 업로드된 자산을 격리 폴더로 실행할 수 있습니다.
- 격리 폴더에는 ACL이 설정되어 있으며, 이 폴더에서 할 수 있는 작업은 삭제 또는 격리 해제 또는 컨테이너로 다운로드하는 것뿐입니다.
보이지 않는 워터마킹
AI가 생성한 것인지, 포토샵으로 만든 것인지, 수정한 것인지 등을 어떻게 구분할 수 있을까요? Facebook에 다시 공유된 후에도 해당 JPEG의 출처를 알 수 있도록 어떻게 영구적으로 그리고 보이지 않게 저장할 수 있을까요?
- 
            모든 자산에 대해 콘텐츠 신뢰성이 보장되어야 합니다. 
- 
            다음에 대한 정보를 제공해야 합니다: - 만든 사람
- 언제 생성되었으며 어떻게 생성되었는지(AI, 편집기 등) 알려주세요.
- 수정된 내용
 
- 
            콘텐츠 신뢰성 매니페스트는 암호화됩니다. 
- 
            생성적 적대적 네트워크(GAN)는 유효성 검사에 사용되며, 규모에 상관없이 에셋을 던질 수 있습니다. 
버트랜드 - 슬링의 역사 일러스트
이 강연은 절대적인 즉석 클래식이었기 때문에 실제 강연이 나올 때까지 지금은 요약하지 않겠습니다.
그는 슬링이 한동안 "유행에서 벗어난 상태(" )였지만, '유행에서 벗어난 상태'는 안정적인 상태라고 언급했습니다. :)
이어서 그는 슬링의 멋진 역사를 설명하며 직접 디자인한 거문고로 각 주요 섹션을 노래로 장식했습니다.
           
          
adaptTo() 요약 팟캐스트
작년의 적응() 2024 요약과 마찬가지로 2025 적응() 요약 팟캐스트를 녹음했으며 곧 공개될 예정입니다! 긴 블로그 게시물보다 팟캐스트 형식을 선호하는 분들이 많다는 것을 알고 있으니 곧 다시 찾아뵙겠습니다.
2026년 적응()에서 여러분을 만나기를 바랍니다!!!
저자 소개
들으신 내용이 마음에 드시나요? 어떤 것이 적합한지 궁금한 점이 있으신가요? 상담하고 싶어요! 문의하기
