Recapitulação da conferência adaptTo() 2025
A conferência adaptTo() é a principal conferência para desenvolvedores de AEM na Europa e uma das poucas grandes conferências que qualquer pessoa que seja tecnólogo no espaço Adobe Experience Cloud deve participar todos os anos. Os principais profissionais de AEM, bem como um grande número de líderes técnicos da Adobe, falam na conferência todo ano, muitas vezes apresentando e apresentando tecnologias que você vai querer usar no ano seguinte.
Se você é um profissional de AEM e não conseguiu comparecer à conferência adaptTo() deste ano, aqui está uma recapitulação do que você perdeu!
Começando: o primeiro passeio de bicicleta pré-conferência anual adaptTo()!
O primeiro passeio de bicicleta pré-conferência anual adaptTo() ocorreu em Berlim um dia antes das primeiras sessões, em 28 de setembro de 2025. Os participantes percorreram os pontos turísticos de Berlim, terminando no Kulturbrauerei, local da Conferência adaptTo(). Além do ar fresco e da paisagem do outono, tivemos a oportunidade de ter ótimas conversas com os participantes sobre o que eles mais esperavam da conferência, incluindo algumas palavras do mestre de cerimônias da conferência, Roman Müller!
           
          
Destaques da conferência adaptTo()
O cenário de AEM e Edge Delivery é tão amplo, com tantas facetas para uma implementação "média", que uma conferência técnica como esta invariavelmente terá sessões que são profundamente aplicáveis a algumas pessoas mais do que a outras. Assim, entre as classes de projetos que temos abordado, as seguintes foram as sessões que achei mais interessantes:
Sobre a execução de 1000 aplicativos no AEMaaCS
Jörg Hoh e Pramod Hirole abriram a conferência com uma ÓTIMA sessão sobre confiabilidade de sites AEM - provavelmente do SRE AEM mais experiente do mundo. Jörg é um SRE da equipe do AEM Cloud Service e, atualmente, o AEMaaCS tem CINQUENTA MIL instâncias em execução e mais de 1.000 aplicativos de clientes distintos.
Com um novo lançamento do AEM a cada semana, novos lançamentos de recursos a cada mês e a flexibilidade ridícula do AEM criando constantemente o que Jörg apropriadamente chamou de Interesting applications 😊
E com o que foi a primeira de muitas citações perspicazes da conferência:
“Infelizmente, nem todas as boas práticas são documentadas de forma útil.”
Como alguém que passou os últimos 15 anos lendo a documentação do AEM, posso atestar isso.
Algumas outras notas interessantes:
- O comportamento confiável depende de comportamento confiável e sem instabilidade. Um aplicativo com tempo de inicialização curto = bom para elasticidade. E tal aplicação tem que funcionar de forma confiável mesmo com um cache vazio
- Outra ótima citação: "Um 429 rápido é melhor que um 503 lento"
- Mover muitas tarefas do tempo de execução para o tempo de compilação torna a inicialização mais rápida
- Nem TODO o tráfego precisa ser roteado para o AEM, rotear algum tráfego Fastly front-end para um agente, etc.
Desafios ao operar mais de 1.000 aplicativos AEM diferentes
A Bússola de Redirecionamentos AEM – Masoud & Martin
Esta foi outra ótima palestra para resumir todas as muitas maneiras pelas quais os redirecionamentos podem ser feitos no AEM. É como se eles tivessem pegado minha palestra resumida sobre redirecionamentos de AEM enquanto andava de mountain bike e feito uma palestra realmente útil sobre isso. :)
Citação destacada:
Muitos de nós herdamos o “CSV da Perdição”
(Eu tive que definir o que era um "CSV de Doom" para o novo desenvolvedor ao meu lado, mas todos nós já passamos por isso: um CSV de 100 mil linhas com redirecionamentos aleatórios para lidar.)
- Tanto “orientado pelo sistema” quanto “orientado pelo negócio” redirecionam as razões de ser, e ambos precisam ser tratados de maneira apropriada
- É difícil acreditar que depois de 10 anos, URLs personalizadas ainda não são multilocatárias e esse problema não foi resolvido OOTB
- Uma ótima explicação da nova funcionalidade de redirecionamentos sem pipeline
- Uma advertência para AGENDAR AUDITORIAS DE REDIRECIONAMENTO REGULARES – com ênfase na correção/remoção de entradas obsoletas
The Redirect Compass: Gerenciando redirecionamentos em projetos AEM
Edge Workers no Adobe Managed CDN – Quentin e Marius
Quentin Veccio e Marius Petria deram uma ÓTIMA palestra sobre Edge Workers (ou Edge Functions), AEM e Edge Delivery, e essa foi uma das palestras com maior potencial de transformação do dia, em termos do que todos nós deveríamos saber como usar e aproveitar no ano novo.
           
          
Nota: Escreverei mais sobre isso em breve.
Vale ressaltar que o Edge Compute acabará como um SKU separado no AEM, embora o Edge Authentication seja incluído no produto base.
Funções de borda e autenticação OIDC no Adobe Managed CDN
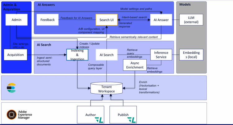
AEM pronto para rastreamento: adaptando conteúdo para eficiência de LLM e pesquisa de IA – Sinem e Flavio
Otimização de LLM/otimização generativa de mecanismos (GEO) é um tópico que todos nós precisaremos levar muito mais a sério no próximo ano.
A observação na apresentação: “as pessoas não acessam mais sites com tanta frequência” – mas a intenção e “com que frequência sua marca é mencionada” são muito importantes.
O LLM Optimizer é uma nova ferramenta da Adobe para melhorar especificamente a visibilidade da marca LLM e passou do conceito ao GA em apenas alguns meses no ano passado. É algo tão novo que nem foi totalmente conceituado no Adobe Summit deste ano. É tão novo assim, mas já está em produção.
- 
            Um exemplo: no Adobe.com, A Adobe viu uma queda de 34% no CTR se houver uma visão geral de IA na Pesquisa Google. 
- 
            Em cerca de 2 semanas, Elmo estará disponível para compra e eles já têm mais de 50 clientes. 
- 
            Em Adobe.com: - Adobe obteve aumento de 200% na visibilidade do LLM
- Aumento de 41% no tráfego de LLMs
 
· AEM pronto para rastreamento: adaptando conteúdo para eficiência de LLM e pesquisa de IA
Trazendo inteligência sobre conteúdo no AEM com Content AI
           
          
Nitin e Fabrizio fizeram uma palestra sobre os novos recursos de Content AI no AEM, que é uma infraestrutura e equipamento totalmente novos provisionados como parte do AEM como um serviço de nuvem.
Desenvolvido pelo Elasticsearch, esta é uma nova pesquisa habilitada para RAG para AEM que faz uma série de coisas:
- 
            O RAG usa os índices em dados que estão no JCR 
- 
            Poderia extrair conteúdo semiestruturado de fora do JCR 
- 
            Pode eventualmente (mas não agora) extrair dados do índice EDS e indexá-los também 
- 
            Isso funciona nos níveis Autor e Publicação. 
- 
            As soluções de IA de conteúdo atualmente são: - Centro de conteúdo
- Otimizador de Sites
- Otimizador LLM (Elmo)
- Gerar Variações
 
Trazendo inteligência sobre conteúdo no AEM com Content AI
Finalmente substituindo o console Groovy - a ferramenta ACM
Todos nós usamos o Groovy Console desde logo após a queda de Napoleão II e, como ele está muito velho, está na hora de alguns desenvolvedores inteligentes criarem algo incrível para substituí-lo. Krystian e Tomasz apresentaram a ferramenta ACM, uma ferramenta de script avançada instalável com um único pacote que funciona no AEM 6.5 (todos os service packs, incluindo 6.5.0), AEM 6.5 LTS e AEM como um serviço de nuvem. Ele tem MUITOS recursos incríveis.
           
          
- 
            Saída ao vivo, compilação ao vivo, execução semelhante ao vscode 
- 
            Os empregos sobrevivem às atualizações 
- 
            Impede múltiplas execuções simultâneas 
- 
            Persiste a história 
- 
            Casos de uso como: - Automatize atualizações de conteúdo em massa
- Atualizações de permissão
- Migrando conteúdo (mover conteúdo para fragmentos de conteúdo
- Geração de relatórios
- Importação de dados
 
· Repositório: https://github.com/wttech/acm
Fluxos de trabalho de conteúdo de ritmo duplo AEM/Entrega de Borda – Arko e Divanshu
Os campeões do Adobe AEM, Arko e Divanshu, fizeram uma ótima palestra sobre fluxos de trabalho de conteúdo em ritmo duplo, com projetos híbridos usando o AEM como um serviço de nuvem (AEM "clássico") e serviços de entrega de borda.
           
          
É algo sobre o qual provavelmente nunca é demais falar: o fato de a Adobe estar atualmente licenciando essas duas tecnologias poderosas lado a lado significa que você tem a oportunidade de não se comprometer totalmente com nenhuma delas, se ambas as tecnologias fizerem sentido para serem empregadas.
Dominando a atualização do 6.5 LTS
Um grande tópico no adaptTo() do ano passado foi o anúncio oficial da execução do AEM no JDK 17 e o lançamento iminente do que mais tarde seria conhecido como AEM 6.5 LTS. Agora que o 6.5 LTS foi lançado há algum tempo, Mohit da Adobe fez um ótimo resumo da experiência real com as atualizações do AEM 6.5 LTS, considerações que devem ser feitas ao atualizar e aprendizados sobre como projetar seu projeto de atualização do 6.5 LTS.
           
          
Algumas notas de sua palestra:
- 
            Como observado anteriormente, o 6.5 LTS agora roda em execuções no JDK 17 e no JDK 21. Uma observação sobre as perguntas e respostas: não há planos iminentes para fazê-lo funcionar no Java 25. 
- 
            O primeiro service pack acaba de ser lançado para o 6.5 LTS 
- 
            Guidão e goiaba foram removidos, entre outras coisas 
- 
            Por que uma atualização para o 6.5 LTS? - Possui a mais recente JVM
- Terá suporte de longo prazo (ou seja, não, a Adobe não vai lhe dizer que você precisa migrar para a nuvem - isso terá suporte por um bom tempo.
- Como o novo Tomcat e JBoss oferecem suporte a novas APIs, isso significa que agora você pode colocar o AEM dentro do Tomcat ou JBoss
 
Dominando a atualização do AEM 6.5 LTS - adaptTo() 2025
Migrações AEMaaCS com tecnologia de IA
Dinesh fez uma demonstração de uma aplicação fascinante de LLMs e IA para resolver coisas que realmente GOSTARÍAMOS que uma IA resolvesse: o trabalho árduo e irracional de uma refatoração e migração de AEMaaCS.
Ele demonstrou um novo serviço que está em desenvolvimento no momento, que é um serviço com tecnologia de IA para ajudar nas migrações do AEM Cloud Service.
           
          
A ideia é um serviço em que você carrega o projeto git da base de código do AEM local como um ZIP na interface do usuário do Cloud Acceleration Manager, e um conjunto de ferramentas de IA torna isso mais fácil.
O serviço tem alguns componentes para reestruturar projetos do AEM para atender aos requisitos do AEM como um serviço de nuvem, separar código e conteúdo e, então, ser capaz de gerar artefatos para implantação. Uma rotina do Code Transformer possui heurísticas para detectar código incompatível e aplicar transformadores controlados por IA para gerar código Java compatível para a nuvem.
Ele faria coisas como:
- Identificar construções incompatíveis
- Substitua ouvintes de eventos por manipuladores de eventos e converta agendadores em Sling Jobs
- Substitua o código de replicação pelas APIs de distribuição do Sling para se alinhar aos padrões AEMaacS
- API de ativos incompatíveis para código utilitário de upload do AEM
· Os próximos recursos incluirão:
- Conversor de despachante
- Conversor de índice
- Migrador de fluxo de trabalho
NÃO ENTRE EM PÂNICO - Um guia para se tornar um engenheiro de confiabilidade de site AEM
Esta foi uma das minhas palestras favoritas de todo o evento - uma série de ótimos exemplos sobre como abordar problemas de sites como um Engenheiro de Confiabilidade de Site (SRE) calmo, controlado e organizado. Colocarei algumas das minhas anotações aqui, mas provavelmente as substituirei pela palestra em si quando o vídeo for lançado. Esta foi uma palestra magistral de Dominik e Grant.
Mergulho profundo no novo serviço Adobe Commerce Cloud – Irmi & Asli
Esta foi uma palestra que eu ADORARIA ter visto no Adobe Summit quando a Adobe estava lançando o Adobe Commerce Cloud Service, com mais notas, diagramas e demonstrações mostrando como ele se encaixa na mistura. Eu vivo para diagramas como esse.
Além disso, como pai dançarino, tive que apreciar muito a Irmi arrasando com seus sapatos rosa choque e tacos rosa brilhantes, foi completamente épico.
           
          
- Eles demonstraram um bloco de recomendação de produto, um bloco Sensei e outros usos do Commerce Cloud Service, com blocos criados no Document Authoring (DA).
- Demonstrou novamente o quanto precisamos ter experiência com os novos drop-ins e boilerplate do Commerce
- Não há mais acesso direto ao Commerce Cloud Service, não há mais desenvolvimento PHP
- As solicitações não vão mais diretamente para o comércio, elas passam por uma malha de API, via Adobe Developer Console.
- Eles também integraram o Workfront ao AEM Sidekick, algo que eu sempre quis fazer, e esqueci de perguntar a ela como eles fizeram isso!
- Eles notaram que as coisas ficam mais complexas quando você quer colorir fora das linhas
Adobe Commerce como um serviço de nuvem: uma análise profunda do futuro do comércio
AEM Assets Trust & Governance – Radu da Adobe
Radu fez uma palestra que passou despercebida sobre alguns novos recursos importantes (mas menos "chamativos") no AEM Assets.
Essas duas características experimentais:
- Verificação de malware nativo: protegendo o pipeline de ingestão de ativos
- Autenticidade e procedência: rastreabilidade de conteúdo por meio de marca d'água invisível. Claro, eu tive que procurar uma ótima palavra aqui: "procedência", que é a origem e a história de algo, um registro de algo que prova de onde veio e como surgiu e, portanto, sua autenticidade.
           
          
Asset Trust & Governance: é preciso ser capaz de validar constantemente:
- Que os ativos estejam livres de malware e de adulteração, e você saiba quem pode acessá-los e modificá-los
- Que os ativos são autênticos, têm origem comprovada, possuem marca d'água e metadados e não foram alterados desde a criação
Novo: Estágio de pré-processamento de ativos
O pré-processamento de ativos pode ser habilitado ou desabilitado e pode ser repetido
Verificação de malware em ativos
- Integrações personalizadas com Sling Commons Clam, Apache Sling Clam e ClamA
- No CS, não há uma maneira real de ter armazenamento local onde possamos fazer a varredura de malware
- Mas agora existe essa estrutura de pré-processamento, que pode executar os ativos enviados em uma pasta de quarentena
- A pasta de quarentena tem ACLs, tudo o que você pode fazer na pasta é excluir ou remover da quarentena ou fazer download para um contêiner
Marca d'água invisível
Como você vai saber quando algo foi criado por IA, criado pelo Photoshop, modificado, etc.? Como você armazena isso de forma persistente e invisível, para que mesmo depois de ser compartilhado novamente no Facebook, você saiba de onde veio o JPEG?
- 
            A autenticidade do conteúdo deve ser garantida para cada ativo 
- 
            Você precisa fornecer informações para: - Quem criou isso
- Quando foi criado e como foi criado (IA, editor, etc.)
- Quais edições foram feitas
 
- 
            O Manifesto de Autenticidade do Conteúdo é criptografado 
- 
            A Rede Adversarial Generativa (GAN) é usada para validação, você pode lançar um ativo nela, não importa o tamanho 
Bertrand – História Ilustrada da Funda
Esta palestra foi um CLÁSSICO INSTANTÂNEO absoluto e não tentarei resumi-la por enquanto até que a palestra propriamente dita seja lançada.
Ele observou que o Sling está "fora de moda" há algum tempo, mas que "Fora de moda" é um estado estável. :)
Ele continuou contando uma história fabulosa do Sling e pontuou cada seção principal com uma música em seu kazoo que ele mesmo projetou.
           
          
Podcast de recapitulação do adaptTo()
Assim como a recapitulação do adaptTo() 2024 do ano passado, gravamos um podcast de recapitulação do adaptTo() 2025 que será lançado em breve! Volte em breve, pois sei que muitos de vocês preferem o formato de podcast a uma longa postagem de blog.
Espero ver todos vocês no adaptTo() 2026!!
Sobre o autor
Gostou do que ouviu? Tem dúvidas sobre o que é certo para você? Adoraríamos conversar! Entre em contato conosco
